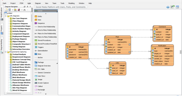
AI Chen Notation ERD Generator: Professional Data Modeling with Visual Paradigm
Creating a Chen notation ERD can feel overwhelming. You need precise symbols—rectangles for entities, ovals for attributes, diamonds for relationships, double lines for weak entities and identifying relationships—all while ensuring the diagram captures your databaseAI Chen Notation ERD Generator: Professional Data Modeling with Visual Paradigm









