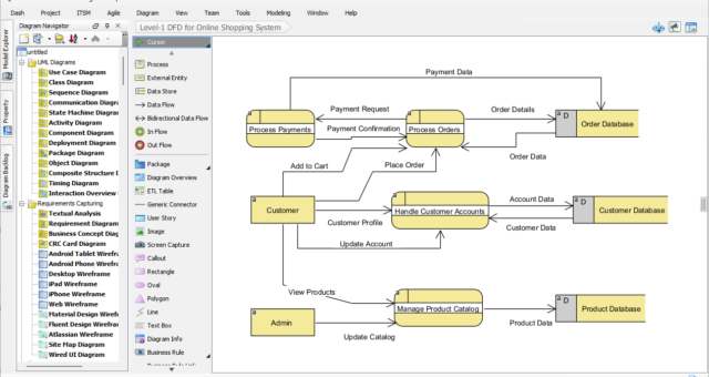
AI UML Generator Basics: From Text to Diagram in Minutes
One of the most exciting things about modern AI UML tools is how quickly they turn your ideas into visuals. You write a short description of a process, system, or structure in everyday language, andAI UML Generator Basics: From Text to Diagram in Minutes









