Struggling to turn messy requirements documents or problem statements into clear, structured diagrams? You’re not alone. Many teams waste hours manually picking out classes, relationships, and other elements from text. Enter Visual Paradigm—the AI diagram generator that changes everything. With our powerful ecosystem, you get AI-powered textual analysis that extracts key domain concepts instantly and builds professional visuals. Whether you’re after the best AI tool for creating textual analysis diagrams, a free AI UML diagram maker alternative, or an online AI diagram editor for professionals, we’ve got you covered.
In this post, we’ll walk through how Visual Paradigm supports textual analysis across our four core platforms. Together, they deliver an end-to-end solution—from quick AI generation to deep refinement and team sharing. Let’s explore why so many choose us as their go-to AI platform for visual modeling and diagramming.
VP Desktop: Full-Power AI Textual Analysis for Serious Work
VP Desktop stands as our flagship. It’s where AI meets professional-grade control. You start with AI-driven generation of textual analysis elements right inside the app. Paste your problem description, let the AI identify candidate classes, attributes, operations, and relationships. Then refine everything offline with advanced editing, traceability links, and integration into larger projects.
Think about a real scenario: You’re handed a lengthy requirements doc for a new app. Instead of highlighting nouns manually, use our AI textual analysis generator to pull out domain objects in seconds. Drag those candidates into class diagrams, add code engineering hooks, or export reports. No other tool blends this initial AI speed with such depth—traceability ensures changes ripple correctly, and version control keeps teams in sync. Perfect for enterprise architects who need models that are accurate, scalable, and ready for implementation.
Conducting Textual Analysis Using AI in Visual Paradigm Desktop
Transform your descriptions into structural models by following these steps:
- Access the AI Tool: Navigate to the top menu bar, click Tools, and select AI Diagram Generation.
- Select Diagram Type: In the configuration window, locate the dropdown menu and pick Textual Analysis.
- Provide Input: Use the text field to explain your system architecture, project scope, or specific technical scenario in detail.

- Execute: Hit OK to begin the automated modeling process.
- Review Results: The AI will generate the text for you based on your input, as well as to extract a list of candidate objects from the text.

Working with Your New Diagram
Because the output is a native Visual Paradigm diagram rather than a static graphic, you have full control over the final product:
- Amend the generated text and extract more candidate objects

- Generate a diagram with the candidate objects identified

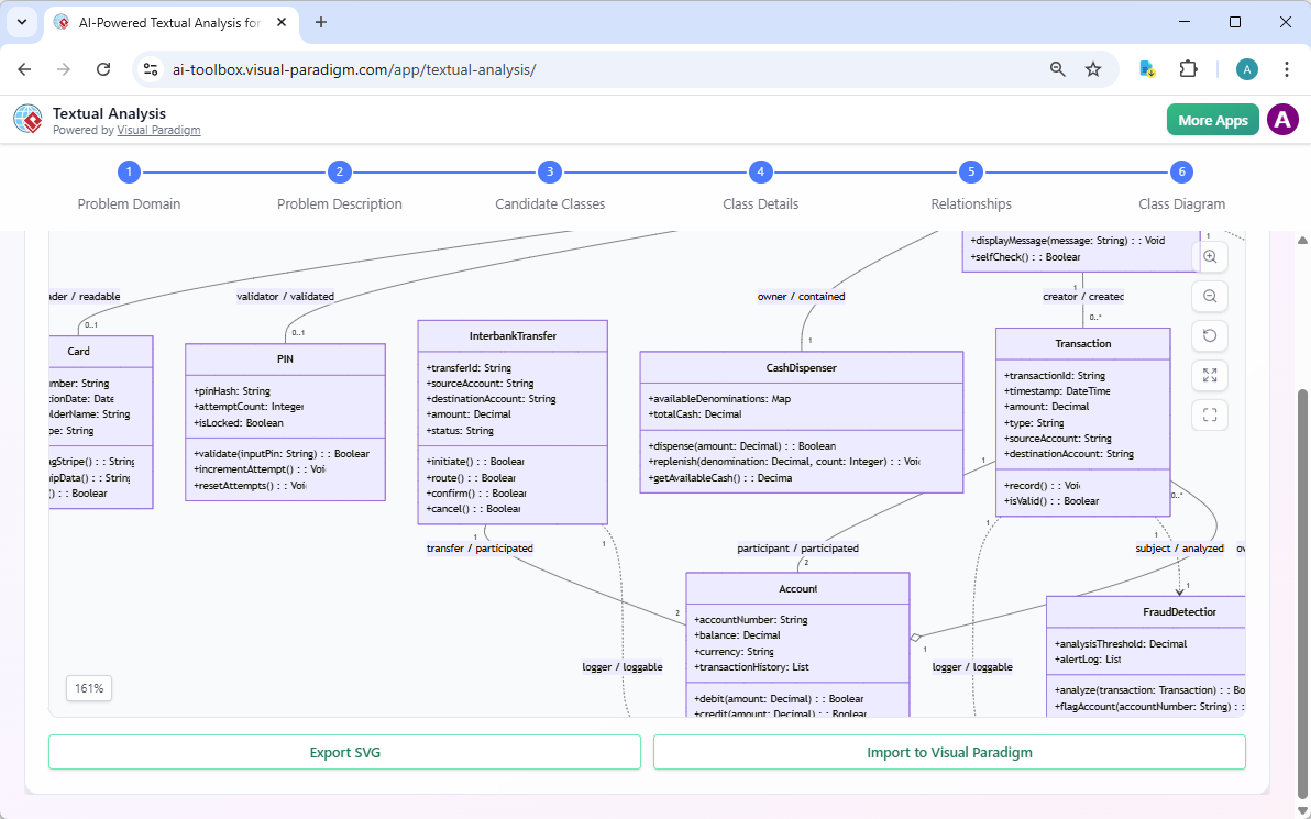
Web Apps: Guided AI-Powered Textual Analysis in Your Browser
The AI-Powered Textual Analysis app guides users through a structured 6-step process to analyze unstructured text or problem domains, automatically identifying candidate classes, attributes, operations, and relationships from natural language input, then generating an editable UML Class Diagram directly from the analysis.

The Textual Analysis app streamlines the transition from textual requirements to formal UML class diagrams, making object-oriented analysis faster, more consistent, and accessible for developers, analysts, students, and architects.
Why Visual Paradigm Stands Out as the Ultimate AI Diagram Tool
Plenty of tools offer AI diagram generation. Few match our scope. Competitors might give quick sketches or single-type outputs. We provide the widest diagram coverage with true integration across platforms. Generate via chat or web, refine in desktop with traceability, embed in docs for collaboration. No silos—everything connects.
Real traceability means your models stay living and accurate. Refinement isn’t an afterthought; it’s built-in. Save time, cut errors, scale for teams. From free trials to enterprise features like code generation, we deliver professional results. If you’re searching for the best AI tool for creating textual analysis diagrams or an AI platform for visual modeling and diagramming, this ecosystem wins every time.
Ready to Transform Text into Powerful Diagrams?
Visual Paradigm’s four platforms work together to give you a complete solution for AI-powered textual analysis. Start fast with our chatbot or Web Apps, build precision in VP Desktop, share seamlessly via OpenDocs. It’s efficient, accurate, and built for real work.
Don’t settle for partial tools. Try Visual Paradigm today and experience the future of AI diagramming. Sign up for free, paste your text, and see the difference. Your next project deserves this edge.












