गड़बड़ आवश्यकता दस्तावेजों या समस्या कथनों को स्पष्ट, संरचित आरेखों में बदलने में दिक्कत आ रही है? आप अकेले नहीं हैं। बहुत सी टीमें टेक्स्ट से क्लास, संबंध और अन्य तत्वों को हाथ से चुनने में घंटों बर्बाद कर देती हैं। आइए विजुअल पैराडाइग्म—एक ऐसा एआई आरेख जनरेटर जो सब कुछ बदल देता है। हमारे शक्तिशाली पारिस्थितिकी तंत्र के साथ, आपको त्वरित एआई विश्लेषण मिलता है जो महत्वपूर्ण डोमेन अवधारणाओं को तुरंत निकालता है और पेशेवर दृश्यात्मक चित्र बनाता है। चाहे आप टेक्स्टुअल विश्लेषण आरेख बनाने के लिए सबसे अच्छा एआई टूल चाहते हों, एक मुफ्त एआई यूएमएल आरेख बनाने वाला विकल्प, या पेशेवरों के लिए एक ऑनलाइन एआई आरेख संपादक चाहते हों, हम आपके लिए सभी जरूरतों को पूरा करते हैं।
इस पोस्ट में, हम दिखाएंगे कि विजुअल पैराडाइग्म हमारे चार मुख्य प्लेटफॉर्मों पर टेक्स्टुअल विश्लेषण के समर्थन में कैसे काम करता है। एक साथ, ये सभी एक एंड-टू-एंड समाधान प्रदान करते हैं—त्वरित एआई उत्पादन से गहन संशोधन और टीम साझाकरण तक। आइए जानें कि विजुअल मॉडलिंग और आरेखण के लिए एआई प्लेटफॉर्म के रूप में हमें चुनने के क्यों कई लोग चुनते हैं।
वीपी डेस्कटॉप: गंभीर कार्य के लिए पूर्ण शक्ति वाला एआई पाठ्य विश्लेषण
वीपी डेस्कटॉप अपने प्रमुख के रूप में खड़ा है। यहीं एआई का पेशेवर स्तर के नियंत्रण के साथ मिलना होता है। आप एआई-चालित पाठ्य विश्लेषण तत्वों के उत्पादन से शुरुआत करते हैं जो एप्लिकेशन के भीतर ही होता है। अपना समस्या विवरण पेस्ट करें, एआई को प्रारंभिक क्लास, गुण, संचालन और संबंधों की पहचान करने दें। फिर उन सभी को उन्नत संपादन, ट्रेसेबिलिटी लिंक और बड़े प्रोजेक्ट में एकीकरण के साथ ऑफलाइन संशोधित करें।
एक वास्तविक परिदृश्य पर विचार करें: आपको एक नए एप्लिकेशन के लिए लंबा आवश्यकता दस्तावेज मिला है। नामवाचक शब्दों को हाथ से चिह्नित करने के बजाय, हमारे एआई पाठ्य विश्लेषण जनरेटर का उपयोग करके क्षेत्र के वस्तुओं को सेकंडों में निकालें। उन प्रारंभिक वस्तुओं को क्लास आरेखों में खींचें, कोड इंजीनियरिंग हुक जोड़ें, या रिपोर्ट निर्यात करें। कोई अन्य उपकरण इस प्रारंभिक एआई गति और इतनी गहराई को नहीं मिलाता है—ट्रेसेबिलिटी सुनिश्चित करती है कि परिवर्तन सही ढंग से फैलते हैं, और संस्करण नियंत्रण टीमों को समायोजित रखता है। उद्यम वास्तुकारों के लिए आदर्श जिन्हें सटीक, विस्तृत और कार्यान्वयन के लिए तैयार मॉडल की आवश्यकता होती है।
विजुअल पैराडाइग्म डेस्कटॉप में एआई का उपयोग करके पाठ्य विश्लेषण करना
इन चरणों का पालन करके अपने वर्णनों को संरचनात्मक मॉडल में बदलें:
- एआई टूल तक पहुंचें: शीर्ष मेनू पट्टी पर जाएं, क्लिक करेंउपकरण, और चुनेंएआई आरेख उत्पादन.
- आरेख प्रकार चुनें: कॉन्फ़िगरेशन विंडो में, ड्रॉपडाउन मेनू को स्थानांतरित करें और चुनेंपाठ्य विश्लेषण.
- इनपुट प्रदान करें: अपनी प्रणाली संरचना, प्रोजेक्ट आयाम, या विशिष्ट तकनीकी परिदृश्य को विस्तार से समझाने के लिए टेक्स्ट फ़ील्ड का उपयोग करें।

- निष्पादित करें: दबाएंठीक है स्वचालित मॉडलिंग प्रक्रिया शुरू करने के लिए।
- परिणामों की समीक्षा करें: एआई आपके इनपुट के आधार पर आपके लिए पाठ उत्पन्न करेगा, साथ ही टेक्स्ट से प्रारंभिक वस्तुओं की सूची निकालेगा।

अपने नए आरेख के साथ काम करना
क्योंकि आउटपुट एक स्थिर ग्राफिक्स के बजाय एक मूल विजुअल पैराडाइग्म आरेख है, आपके पास अंतिम उत्पाद पर पूर्ण नियंत्रण है:
- उत्पन्न पाठ में संशोधन करें और अधिक प्रारंभिक वस्तुएं निकालें

- प्रारंभिक वस्तुओं के साथ एक आरेख उत्पन्न करें

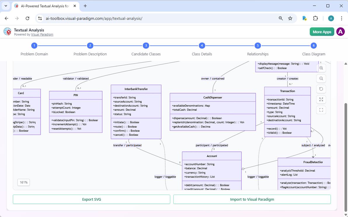
वेब एप्लिकेशन: अपने ब्राउज़र में मार्गदर्शित एआई-समर्थित पाठ्य विश्लेषण
दएआई-समर्थित पाठ्य विश्लेषण एप्लिकेशन उपयोगकर्ताओं को अनियमित पाठ या समस्या क्षेत्रों के विश्लेषण के लिए एक संरचित 6-चरणीय प्रक्रिया के माध्यम से निर्देशित करता है, प्राकृतिक भाषा इनपुट से स्वचालित रूप से प्रारंभिक क्लास, गुण, संचालन और संबंधों की पहचान करता है, और विश्लेषण से सीधे संपाद्य यूएमएल क्लास आरेख उत्पन्न करता है।

टेक्स्टुअल एनालिसिस एप्लिकेशन टेक्स्टुअल आवश्यकताओं से औपचारिक UML क्लास आरेखों में संक्रमण को सरल बनाता है, जिससे ऑब्जेक्ट-ओरिएंटेड विश्लेषण तेजी से, अधिक सुसंगत और डेवलपर्स, विश्लेषकों, छात्रों और वास्तुकारों के लिए उपलब्ध होता है।
क्यों विजुअल पैराडाइग्म अंतिम एआई डायग्राम टूल के रूप में उभरता है
बहुत सारे टूल एआई डायग्राम उत्पन्न करने की पेशकश करते हैं। कम लोग हमारे दायरे के बराबर हैं। प्रतियोगी त्वरित चित्रण या एकल प्रकार के आउटपुट दे सकते हैं। हम सभी प्लेटफॉर्मों पर वास्तविक एकीकरण के साथ सबसे व्यापक डायग्राम कवरेज प्रदान करते हैं। चैट या वेब के माध्यम से उत्पन्न करें, ट्रेसेबिलिटी के साथ डेस्कटॉप में संशोधित करें, सहयोग के लिए डॉक्युमेंट्स में एम्बेड करें। कोई अलगाव नहीं—सब कुछ जुड़ा हुआ है।
वास्तविक ट्रेसेबिलिटी का अर्थ है कि आपके मॉडल जीवित और सटीक बने रहें। सुधार एक बाद का विचार नहीं है; यह एकीकृत है। समय बचाएं, त्रुटियां कम करें, टीमों के लिए स्केल करें। मुफ्त परीक्षण से लेकर कोड उत्पन्न करने जैसी उद्योग विशिष्टताओं तक, हम पेशेवर परिणाम प्रदान करते हैं। यदि आप टेक्स्टुअल एनालिसिस डायग्राम बनाने के लिए सर्वोत्तम एआई टूल या दृश्य मॉडलिंग और डायग्रामिंग के लिए एआई प्लेटफॉर्म खोज रहे हैं, तो यह प्रणाली हर बार जीतती है।
पावरफुल डायग्राम में पाठ को बदलने के लिए तैयार हैं?
विजुअल पैराडाइग्म के चार प्लेटफॉर्म एक साथ काम करते हैं जिससे एआई-संचालित टेक्स्टुअल एनालिसिस के लिए एक पूर्ण समाधान मिलता है। हमारे चैटबॉट या वेब एप्लिकेशन के साथ तेजी से शुरुआत करें, VP डेस्कटॉप में निपुणता बनाएं, OpenDocs के माध्यम से बिना रुकावट के साझा करें। यह कार्यक्षम, सटीक और वास्तविक कार्य के लिए बनाया गया है।
आंशिक उपकरणों के लिए संतुष्ट न हों। आज ही विजुअल पैराडाइग्म का प्रयोग करें और एआई डायग्रामिंग के भविष्य का अनुभव करें। मुफ्त में पंजीकृत करें, अपना पाठ पेस्ट करें, और अंतर देखें। आपका अगला प्रोजेक्ट इस लाभ के योग्य है।












