डेटा को सुविधाजनक बनाना: डेटाबेस नॉर्मलाइजेशन का मार्गदर्शिका
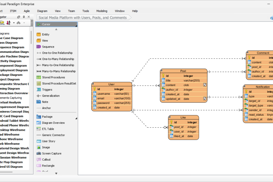
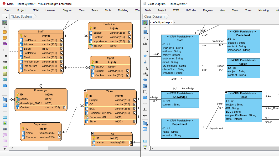
परिचय डेटाबेस की दुनिया में दक्षता और डेटा अखंडता महत्वपूर्ण है। डेटाबेस नॉर्मलाइजेशन वह प्रक्रिया है जो डेटा के अव्यवस्था में व्यवस्था लाती है, अतिरिक्त डेटा को कम करती है और यह सुनिश्चित करती हैडेटा को सुविधाजनक बनाना: डेटाबेस नॉर्मलाइजेशन का मार्गदर्शिका






