एंटिटी-रिलेशनशिप (ER) मॉडलिंग के लिए अक्सर पूछे जाने वाले प्रश्न (FAQ)
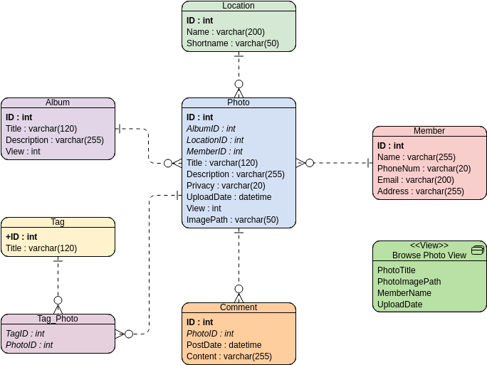
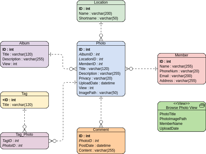
परिचय एंटिटी-रिलेशनशिप (ER) मॉडलिंग प्रभावी डेटाबेस डिजाइन की आधारशिला है, जो डेटाबेस सिस्टम के भीतर एंटिटी के बीच संबंधों को प्रस्तुत और परिभाषित करने के लिए एक संरचित दृष्टिकोण प्रदान करता है। चाहे आप एकएंटिटी-रिलेशनशिप (ER) मॉडलिंग के लिए अक्सर पूछे जाने वाले प्रश्न (FAQ)








