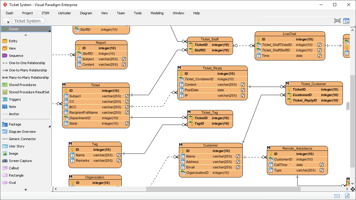
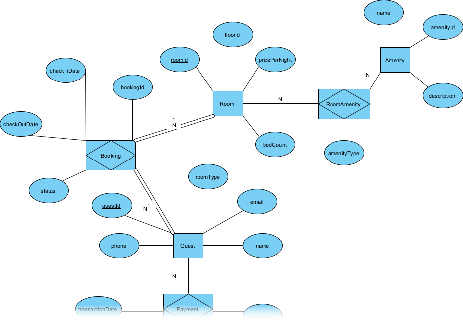
ER मॉडलिंग को समझना: वास्तविक दुनिया के उदाहरणों के साथ एक स्टेप-बाय-स्टेप गाइड (5 में से 5वां भाग)
एंटिटी-रिलेशनशिप डायग्राम (ERD) की मुख्य अवधारणाओं और तत्वों का अन्वेषण एंटिटी-रिलेशनशिप डायग्राम (ERD) क्या है एक एंटिटी-रिलेशनशिप डायग्राम (ERD) डेटा मॉडलिंग के लिए एक शक्तिशाली उपकरण है जो डेवलपर्स और डिजाइनर्स को डेटा और उसकेER मॉडलिंग को समझना: वास्तविक दुनिया के उदाहरणों के साथ एक स्टेप-बाय-स्टेप गाइड (5 में से 5वां भाग)









