आधुनिक सॉफ्टवेयर विकास की तेज़ दुनिया में दक्षता और सटीकता महत्वपूर्ण है। डेटाबेस के डिज़ाइन और रखरखाव के मामले में, Visual Paradigm आपके लक्ष्यों को प्राप्त करने में मदद करने वाला अंतिम उपकरण है। जटिल SQL कथनों से निपटने के लिए अलविदा कहें और स्पष्ट, दृश्य-आधारित डेटाबेस डिज़ाइन के साथ नमस्ते कहें। इस लेख में, हम देखेंगे कि Visual Paradigm अपनी शक्तिशाली सुविधाओं के साथ डेटाबेस बनाने और प्रबंधित करने की प्रक्रिया को कैसे सरल बनाता है।
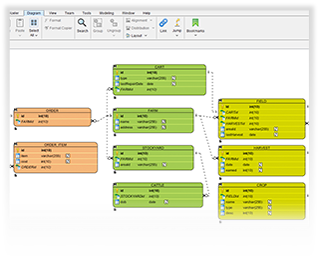
दृश्य रूप से डेटाबेस डिज़ाइन और रखरखाव करें
जटिल डेटाबेस संरचनाओं और थकाऊ SQL कोडिंग के साथ लड़ने के दिन अब खत्म हो गए हैं। Visual Paradigm का उपयोगकर्ता-अनुकूल इंटरफेस आपको बिना किसी कठिनाई के दृश्य रूप से डेटाबेस डिज़ाइन और रखरखाव करने में सक्षम बनाता है। इसके ड्रैग-एंड-ड्रॉप कार्यक्षमता के साथ, आप त्वरित रूप से एंटिटी रिलेशनशिप आरेख (ERD) बना सकते हैं, जो आपकी डेटाबेस संरचना के स्पष्ट और व्यापक दृश्य को प्रदान करते हैं।
ERD आरेख बनाना आसान
ERD आरेख प्रभावी डेटाबेस डिज़ाइन की आधारशिला हैं, और Visual Paradigm उन्हें बनाने के लिए बहुत आसान बनाता है। चाहे आप अनुभवी डेटाबेस डिज़ाइनर हों या बस शुरुआत कर रहे हों, हमारा स्पष्ट इंटरफेस सुनिश्चित करता है कि ERD आरेख बनाना एक सरल प्रक्रिया है। हाथ से डिज़ाइन की जटिलताओं से निपटने के लिए अलविदा कहें और Visual Paradigm की सरलता का स्वागत करें।

अवधारणा, तार्किक और भौतिक मॉडल
Visual Paradigm एक ही प्रोजेक्ट के भीतर अवधारणा, तार्किक और भौतिक मॉडल सहित ERD मॉडल के कई स्तरों का समर्थन करता है। यह लचीलापन आपको उच्च स्तर के अवधारणात्मक डिज़ाइन से भौतिक डेटाबेस कार्यान्वयन के विस्तृत विवरणों तक बिना किसी रुकावट के स्थानांतरित करने की अनुमति देता है। अब अलग-अलग उपकरणों या जटिल कार्य प्रवाह की आवश्यकता नहीं है—Visual Paradigm आपको शुरुआत से अंत तक कवर करता है।

ERD मॉडल के विभिन्न प्रकार
प्रत्येक प्रोजेक्ट अद्वितीय होता है, और Visual Paradigm इसे समझता है। चाहे आप पारंपरिक संबंधात्मक डेटाबेस, NoSQL डेटा स्टोर या कोई अन्य प्रकार का डेटाबेस मॉडल पर काम कर रहे हों, हमारा उपकरण आपको एक ही प्रोजेक्ट के भीतर उन सभी के मॉडलिंग की अनुमति देता है। अब उपकरणों के बीच बदलाव करने या अपने कार्य प्रवाह को अनुकूलित करने के लिए लड़ने की आवश्यकता नहीं है। Visual Paradigm आपकी आवश्यकताओं के अनुसार अनुकूलित होता है, जिससे आपकी डेटाबेस डिज़ाइन प्रक्रिया कार्यक्षम और सुगम बनी रहती है।
डेटाबेस DDL को उत्पन्न और वापस करें
डेटाबेस स्क्रिप्ट बनाना और बनाए रखना एक भयानक कार्य हो सकता है, लेकिन Visual Paradigm इसे आपके लिए सरल बनाता है। बस कुछ क्लिक और लक्षित डेटाबेस के कनेक्शन जानकारी देने के बाद, Visual Paradigm डेटाबेस DDL स्क्रिप्ट को स्वचालित रूप से उत्पन्न और वापस कर सकता है। इस विशेषता से हाथ से स्क्रिप्ट लिखने की आवश्यकता समाप्त हो जाती है, जिससे आपका समय बचता है और डेटाबेस स्कीमा में त्रुटियों का जोखिम कम होता है।

Hibernate एकीकरण
ऑब्जेक्ट-रिलेशनल मैपिंग (ORM) के साथ काम करने वाले विकासकर्ताओं के लिए, Visual Paradigm Hibernate के साथ बिना किसी रुकावट के एकीकरण प्रदान करता है। इसका मतलब है कि आप ORM की शक्ति का उपयोग करके डेटाबेस से डेटा संग्रहीत और प्राप्त करने वाले एप्लिकेशन को आसानी से विकसित कर सकते हैं। हाथ से SQL क्वेरी लिखने की जटिलताओं से निपटने के लिए अलविदा कहें—Visual Paradigm और Hibernate मिलकर डेटाबेस इंटरैक्शन को सरल बनाते हैं और आपकी विकास उत्पादकता को बढ़ाते हैं।

अभी मुफ्त में आजमाएं
क्या आप Visual Paradigm के लाभों का अनुभव करने के लिए तैयार हैं? आप बिना किसी पंजीकरण की आवश्यकता के 30 दिन के परीक्षण की शुरुआत कर सकते हैं। बस सॉफ्टवेयर डाउनलोड करें और दृश्य डेटाबेस डिज़ाइन, ERD आरेख निर्माण, DDL उत्पादन और Hibernate एकीकरण की पूरी क्षमता को अनलॉक करें।
निष्कर्ष के रूप में, Visual Paradigm डेटाबेस डिज़ाइन और प्रबंधन में शामिल किसी भी व्यक्ति के लिए अंतिम समाधान है। इसके उपयोगकर्ता-अनुकूल इंटरफेस, विभिन्न डेटाबेस मॉडल का समर्थन, स्वचालित स्क्रिप्ट उत्पादन और Hibernate एकीकरण के साथ, यह एक ऐसा उपकरण है जो आपकी डेटाबेस विकास प्रक्रिया को बदल सकता है। मुफ्त में Visual Paradigm का परीक्षण करने का अवसर न गंवाएं और डेटाबेस डिज़ाइन और रखरखाव के लिए एक अधिक कार्यक्षम तरीके की खोज करें। आपके डेटाबेस प्रोजेक्ट आपको धन्यवाद देंगे।












