最佳AI ArchiMate图表生成器:Visual Paradigm的完整生态系统
创建ArchiMate图表可能会让人感到压力巨大。你需要准确地捕捉复杂最佳AI ArchiMate图表生成器:Visual Paradigm的完整生态系统
创建ArchiMate图表可能会让人感到压力巨大。你需要准确地捕捉复杂最佳AI ArchiMate图表生成器:Visual Paradigm的完整生态系统
在特定视角下创建 ArchiMate 图形可能会让人感到压力巨大。你需AI ArchiMate 图形生成器:使用 Visual Paradigm 在特定视角下创建 ArchiMate 图形
在绘制业务参与方之间复杂交互时感到困扰吗?BPMN对话图有助于从高层次AI对话图生成器:使用Visual Paradigm创建BPMN对话图
创建决策表可能会让人感到压力巨大。你面对的是复杂的业务规则、多种条件以AI决策表生成器:通过Visual Paradigm解锁更智能的业务规则
创建清晰的流程概览图不该耗费你整个下午。你很清楚流程:收集需求、绘制流AI流程概览图生成器:通过Visual Paradigm轻松实现可视化建模
创建事件驱动流程链(EPC)图表可能会让人感到压力巨大。你描述复杂的业AI EPC 图表生成器:通过 Visual Paradigm 轻松实现事件驱动流程链建模
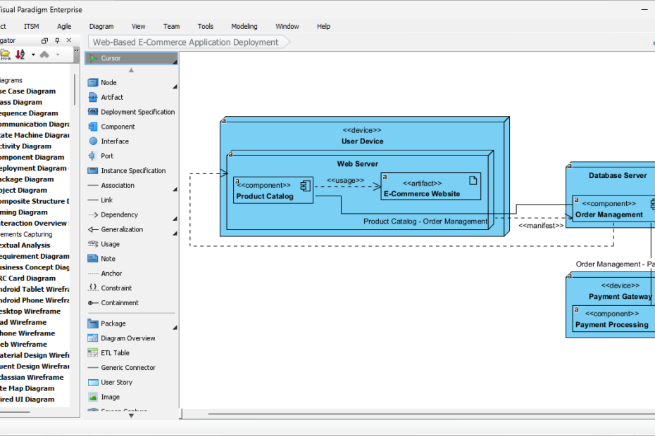
创建 配置图在 UML 中创建配置图可能会让人感到繁琐。你需要定义自定AI 配置图生成器:Visual Paradigm 的完整解决方案
创建 PERT 图表可能会让人感到压力巨大。你面临数十个任务、复杂的依AI PERT 图表生成器:通过 Visual Paradigm 实现更智能的项目规划
创建流程图可能会让人感到枯燥。你盯着一张空白页面,拖动形状,调整箭头,AI流程图生成器:Visual Paradigm如何赋能您的工作流图表
类图是面向对象编程的关键组成部分,有助于开发人员可视化其软件的结构及其从用例到MVC框架:面向对象系统开发指南