可视化系统行为:使用示例的狀態圖實用指南
状态图,也称为状态机或有限状态机,是系统或过程随时间行为的视觉表示。它可视化系统行为:使用示例的狀態圖實用指南
状态图,也称为状态机或有限状态机,是系统或过程随时间行为的视觉表示。它可视化系统行为:使用示例的狀態圖實用指南
什么是状态图 状态图,也称为状态机图,是软件工程中一种流行的可视化建模状态图入门:软件工程全面指南
在当今快节奏的商业环境中,清晰简洁的文档是成功的关键。无论您正在处理一通过 Visual Paradigm 的文档生成器,释放文档的潜能
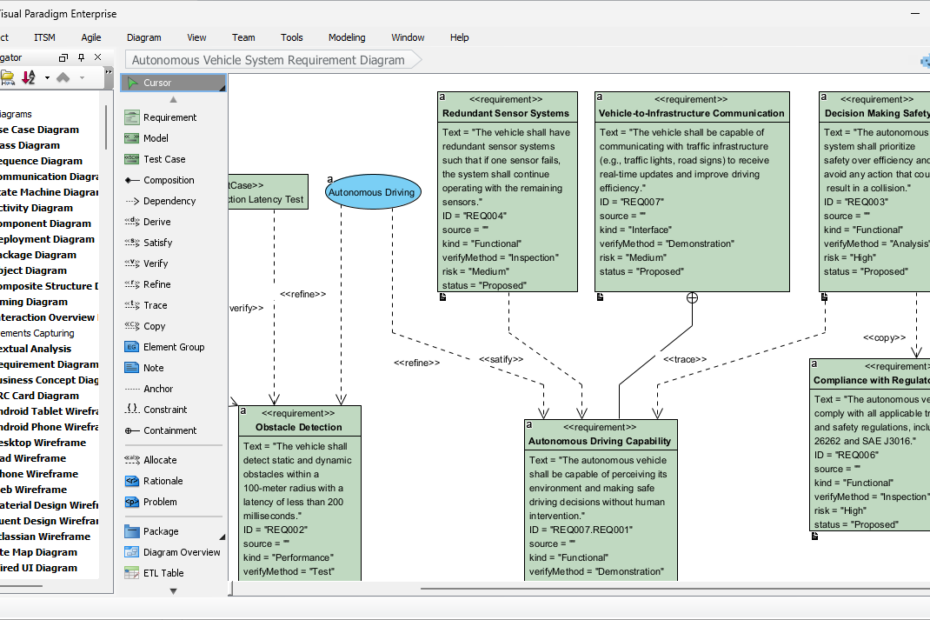
Transform text into SysML Requirement Diagrams with Visual Paradigm’s AI generator. Streamline MBSE, improve traceability, and boost engineering productivity.
创建SysML需求图可能会让人感到压力巨大。你需要捕获功能性和非功能性AI SysML需求图生成器:通过Visual Paradigm解锁强大的建模能力
手动创建 SysML 内部块图(IBD)需要花费大量时间。您需要定义块AI SysML 内部块图生成器:通过 Visual Paradigm 解锁强大的系统建模能力
以传统方式创建 SysML 块定义图(BDD)需要花费大量时间。你需要AI SysML 块定义图生成器:通过 Visual Paradigm 轻松实现系统建模
构建精确的 SysML 参数化图可能会出人意料地耗时。您需要定义约束条AI SysML 参数化图生成器:使用 Visual Paradigm 创建并优化