掌握ER建模:结合现实世界案例的逐步指南(第五部分,共五部分)
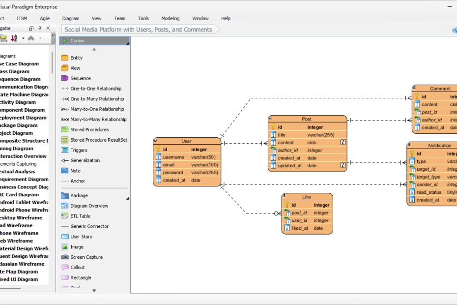
探索实体-关系图(ERD)的关键概念与要素 什么是实体-关系图(ERD掌握ER建模:结合现实世界案例的逐步指南(第五部分,共五部分)
探索实体-关系图(ERD)的关键概念与要素 什么是实体-关系图(ERD掌握ER建模:结合现实世界案例的逐步指南(第五部分,共五部分)
引言 设计一个强大且高效的数据库系统是开发图书馆管理系统的关键步骤。这设计图书馆系统:从ERD到规范化再到数据库模式
Are you looking for an ERD tool? Visual Paradigm is a leading ERD software solution, used by leading governments, corporations, and agencies. Visual Paradigm offers a rich collection of ER Diagram tools that covers ERD editing, database generation/reversal and even object-relational mapping. In this article, we will show you some of these tools.
问题描述:大学学生课程注册系统: 一所大学希望为其学生创建一个课程注册掌握ER建模:包含现实世界示例的逐步指南(第1部分,共5部分)
优化实体-关系图(ERD)以实现有效的数据库设计 问题描述:ER建模—掌握ER建模:结合实际案例的逐步指南(第2部分,共5部分)
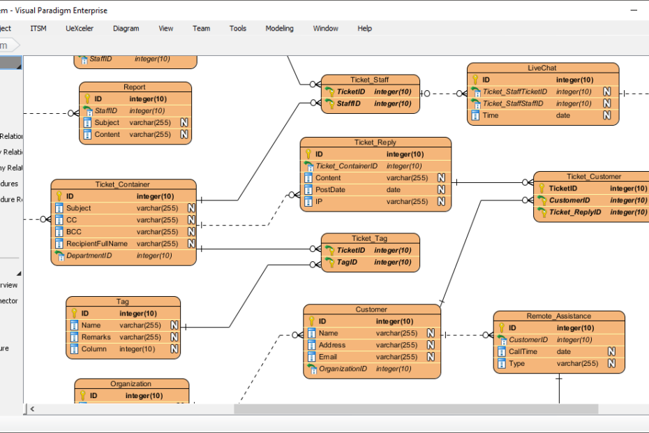
问题陈述:医院系统 目前,该医院依赖纸质系统来管理患者信息、医疗记录和掌握ER建模:包含现实世界示例的逐步指南(第3部分,共5部分)
Hibernate框架是一个开源的Java编程语言对象关系映射(ORM通过可视化原型简化Hibernate的实现
数据建模与对象建模:协同关系 数据建模是创建数据及其关系的可视化表示的使用Visual Paradigm进行数据建模入门:ERD图示、代码生成与逆向工程
类图与对象图与ER图对比 类图、对象图和ER图都用于建模面向对象系统的建模面向对象系统的静态方面:类图、对象图和ER图指南
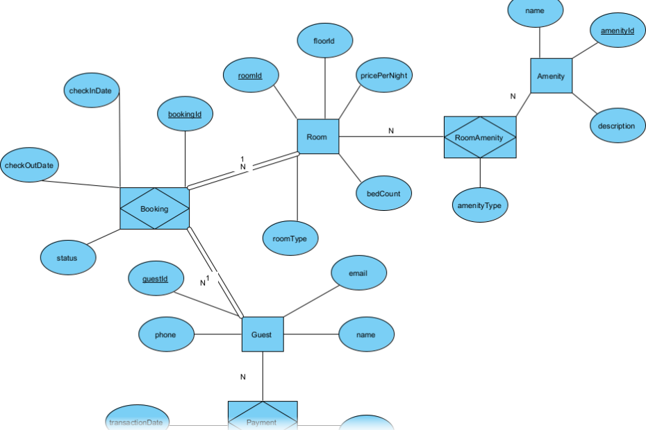
数据建模是创建数据库中数据及其关系的可视化表示的过程。数据建模中最常用构建在线书店:使用ERD和DBML进行数据建模