最佳AI ArchiMate图表生成器:Visual Paradigm的完整生态系统
创建ArchiMate图表可能会让人感到压力巨大。你需要准确地捕捉复杂最佳AI ArchiMate图表生成器:Visual Paradigm的完整生态系统
创建ArchiMate图表可能会让人感到压力巨大。你需要准确地捕捉复杂最佳AI ArchiMate图表生成器:Visual Paradigm的完整生态系统
在特定视角下创建 ArchiMate 图形可能会让人感到压力巨大。你需AI ArchiMate 图形生成器:使用 Visual Paradigm 在特定视角下创建 ArchiMate 图形
Want to download ArchiMate guide or ArchiMate software? Here is a list of popular ArchiMate resources ready for downloading.
To know the difference between ArchiMate and TOGAF, we better understand their background first. Both TOGAF and the ArchiMate modeling language were developed and maintained by The Open Group, a global consortium that seeks to “enable the achievement of business objectives” by developing “open, vendor-neutral technology standards and certifications.”…
What is the TOGAF architecture framework? What does TOGAF stand for? TOGAF is a proven Enterprise Architecture methodology and framework used by organizations around the world to improve business efficiency. TOGAF provides an approach to Enterprise Architecture development, with a clear set of rules on organizational development designed to help enterprises achieve goals in a quick and cost-effective manner.
DoDAF,即国防部架构框架,是一种广泛应用于国防和国家安全领域设计与管理复杂系统的架构框架。它提供了一种结构化的方法,用于表示和分析系统、流程和数据,以支持决策、沟通和规划活动。
作为企业架构师,您了解拥有全面且设计良好的企业架构的重要性。
开放组架构框架(TOGAF)是一种广泛采用的框架,为企业的架构开发与管理提供了一种结构化的方法。在本文中,我们将解释TOGAF是什么,什么是架构开发方法(ADM),以及如何使用Visual Paradigm来管理TOGAF流程。
企业架构(EA)是现代组织的关键组成部分,因为它有助于企业将其技术投资与战略目标和宗旨保持一致。然而,开发有效的企业架构是一个复杂的过程,需要采用结构化的方法,而这正是开放组架构框架(TOGAF)发挥作用的地方。
TOGAF提供了一个全面的企业架构开发框架,已被全球众多组织采纳。在本文中,我们将探讨TOGAF如何帮助组织开发有效的企业架构。
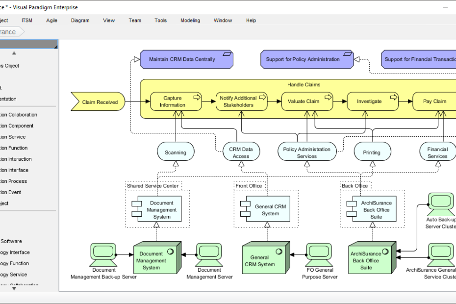
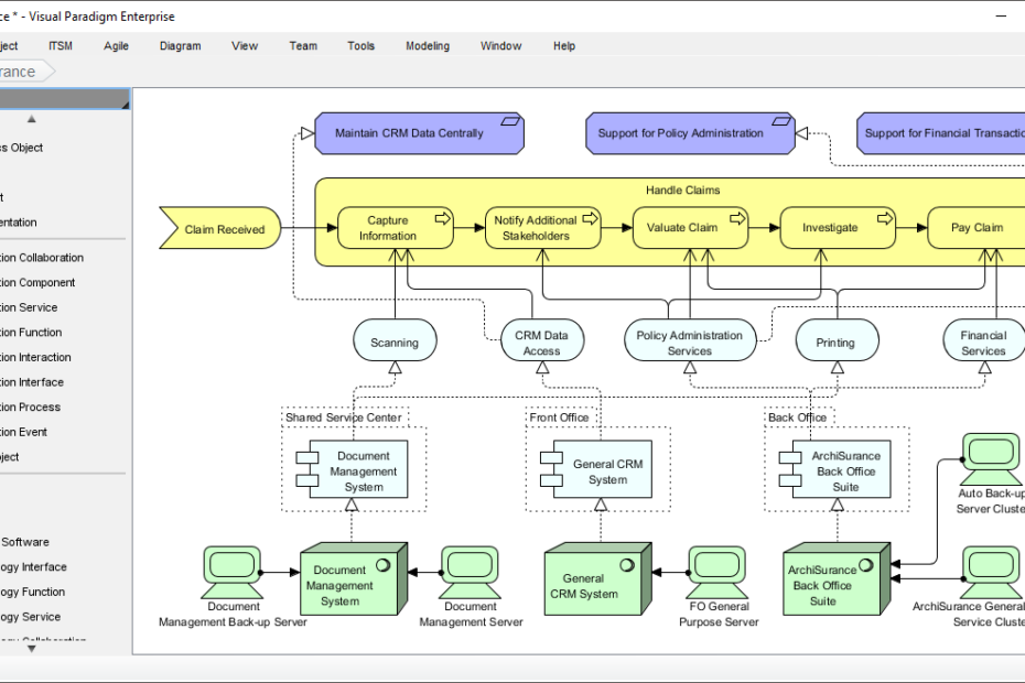
ArchiMate是一种由企业架构师用于描述、分析和可视化组织各个方面的相互关系的建模语言和框架,包括业务流程、数据、应用程序和基础设施。在本文中,我们将探讨ArchiMate的目的,以及企业架构师如何利用它来支持其工作。
作为一名企业架构师,您很可能熟悉ArchiMate和TOGAF,它们是企业架构领域最广泛使用的两种建模语言。尽管ArchiMate和TOGAF有许多相似之处,但它们也存在重要差异。在本文中,我们将探讨这些差异,以帮助您选择最适合您需求的建模语言。