AI-Powered TOGAF ADM Guide-Through (2026 Update) | Visual Paradigm

⌘K
  1. 主页
  2. 文档
  3. AI-Powered TOGAF ADM Guid...
  4. 2. AI Across the ADM Phas...
  5. Common AI Artifacts (ArchiMate Diagrams, Radar Charts, Gap Visuals, Roadmaps)

Common AI Artifacts (ArchiMate Diagrams, Radar Charts, Gap Visuals, Roadmaps)

One of the biggest advantages of Visual Paradigm’s AI-enhanced TOGAF Guide-Through is the instant creation of professional, standards-compliant artifacts. These outputs save hours of manual work and give you high-quality starting points that are fully editable and ready for collaboration.

Below are the most commonly used AI-generated artifacts across the ADM phases — what they are, how they’re created, and why they make TOGAF easier and more effective in practice.

1. ArchiMate Diagrams

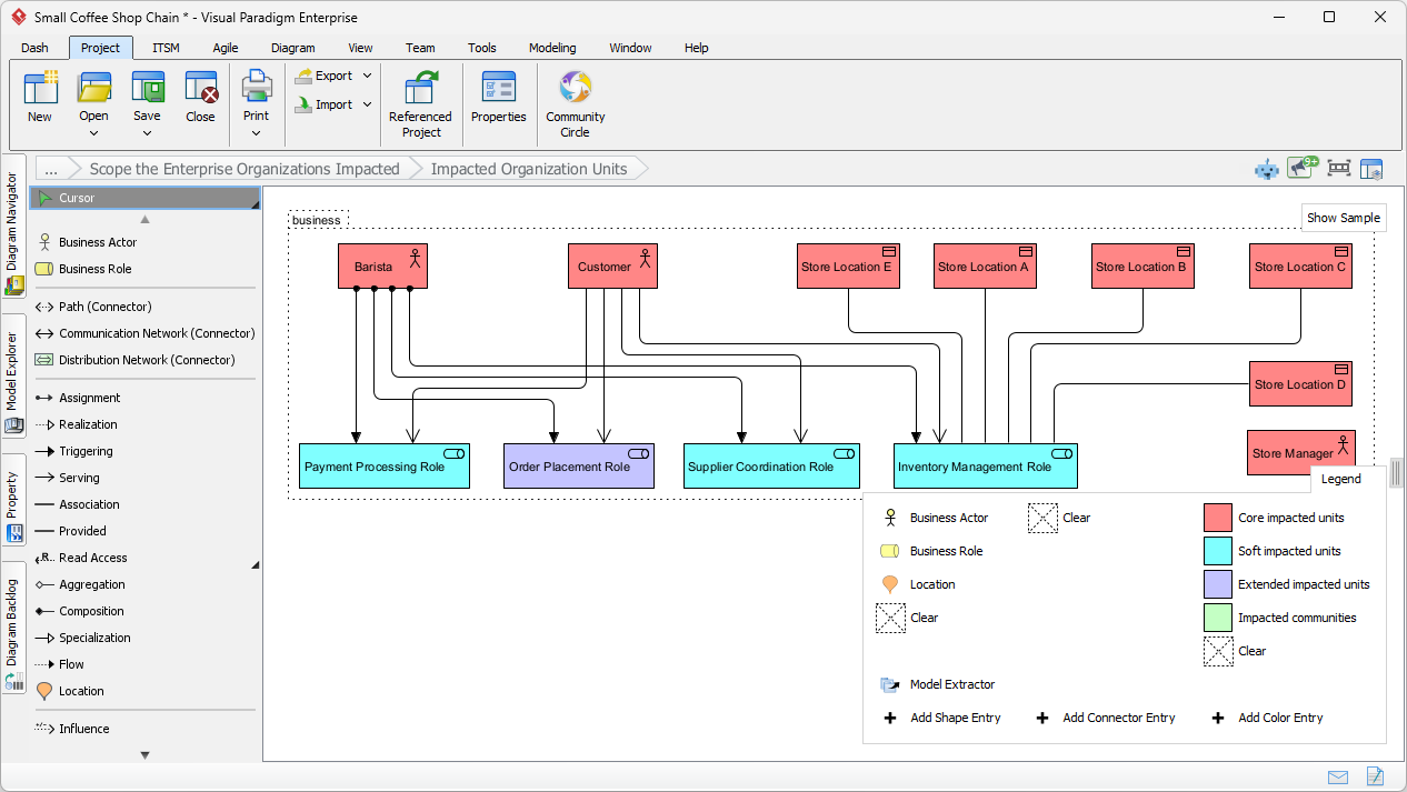
ArchiMate is the standard modeling language for enterprise architecture, and creating accurate diagrams manually can be time-consuming. With AI in Visual Paradigm, you simply describe your current state, target vision, or transition needs in plain language — and the AI generates complete, well-structured ArchiMate diagrams instantly.

TOGAF ADM Tool: AI-generated ArchiMate diagram for Impacted Organization Units

Common types generated by AI:

  • Baseline Architecture models (current state)
  • Target Architecture models (future state)
  • Transition Architecture models (intermediate steps)
  • Solution Concept diagrams (high-level vision in Phase A)
  • Governance structure models (Preliminary Phase)
  • Impacted organization units diagrams

These diagrams follow ArchiMate 3.2 notation, use appropriate elements and relationships, and open directly in the powerful Visual Paradigm editor for any adjustments, color coding, or annotations you need.

2. Radar Charts for Assessments

Radar (or spider) charts are perfect for visualizing multi-dimensional assessments at a glance — maturity levels, business capabilities, IT capabilities, and more. Traditionally, gathering scores, calculating averages, and drawing these charts takes significant effort.

AI changes that completely: provide your description, factors, or scoring instructions, and Visual Paradigm’s AI produces clean, professional radar charts automatically.

TOGAF ADM Tool: AI-Generated Radar Chart for Architecture Maturity Assessment

Typical radar charts created by AI:

  • Enterprise Architecture Maturity Assessment (Preliminary & Phase A)
  • Business Capability Assessment
  • IT Capability Assessment

Each chart is interactive in the tool — you can hover for details, adjust scores, change scales, or export for presentations. This makes it easy to communicate strengths, weaknesses, and priorities to stakeholders.

3. Gap Visualizations

Gap analysis is at the heart of TOGAF — identifying what’s missing or different between baseline and target states. Manually highlighting these differences across domains can be tedious and error-prone.

AI in Visual Paradigm automatically compares the models you’ve built (or it has generated) and creates clear, visual gap representations in ArchiMate format.

AI-generated gap artifacts include:

  • Business Domain Gap visualization
  • Data Domain Gap visualization
  • Application Domain Gap visualization
  • Technology Domain Gap visualization

These visuals use color coding, annotations, or dedicated gap elements to show what’s present, missing, or needs to change — making it much easier to discuss and prioritize changes with business and IT teams.

4. Migration Roadmaps & Work Breakdown Structures

Planning the journey from current to target architecture is critical in Phases E and F. AI helps by automatically identifying major work packages, defining transition states, and building timelines.

Key planning artifacts generated by AI:

  • Work Breakdown Structure (WBS) — organized major activities and packages
  • Transition Architectures — intermediate states with models
  • Architecture States — baseline, transition, and target views
  • Migration Roadmap / Transition Timeline — a clear, chronological view of progression

These artifacts are dynamic: update your inputs or refine earlier models, and the AI can regenerate or adjust the roadmap accordingly.

Why These Artifacts Make Such a Difference

All AI outputs in Visual Paradigm are:

  • TOGAF- and ArchiMate-compliant
  • Fully editable and collaborative
  • Generated from your own context (no generic templates)
  • Ready for export (PDF, images, Visio, etc.)

They remove the biggest barriers to TOGAF adoption — time, complexity, and skill gaps — while delivering professional results that impress stakeholders and accelerate decision-making.

Ready to See These Artifacts in Action?

Experience firsthand how AI generates powerful, ready-to-use artifacts that simplify your entire TOGAF ADM process.

Download Visual Paradigm today and start your free trial — create your first AI-powered ArchiMate diagram, radar chart, or roadmap in minutes.

Discover why so many architects choose Visual Paradigm to make enterprise architecture practical, fast, and enjoyable.