Optimización de datos: Una guía sobre la normalización de bases de datos
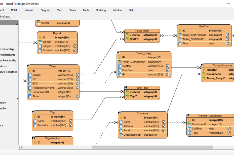
Introducción En el mundo de las bases de datos, la eficiencia y la integridad de los datos son fundamentales. La normalización de bases de datos es el proceso que aporta orden al caos de losOptimización de datos: Una guía sobre la normalización de bases de datos






