Herramienta ERD: Visión general de herramientas para diagramas ERD
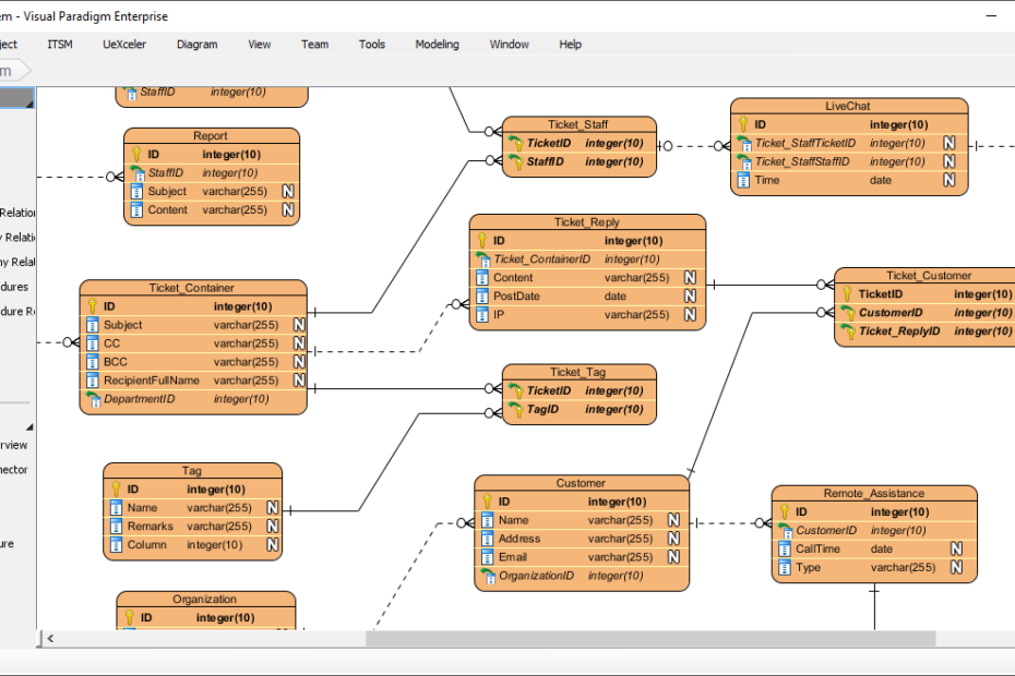
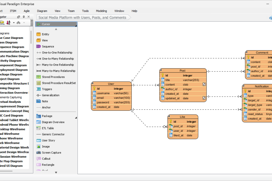
Are you looking for an ERD tool? Visual Paradigm is a leading ERD software solution, used by leading governments, corporations, and agencies. Visual Paradigm offers a rich collection of ER Diagram tools that covers ERD editing, database generation/reversal and even object-relational mapping. In this article, we will show you some of these tools.









