Gobernanza de la Arquitectura en la Práctica: Una Guía Completa
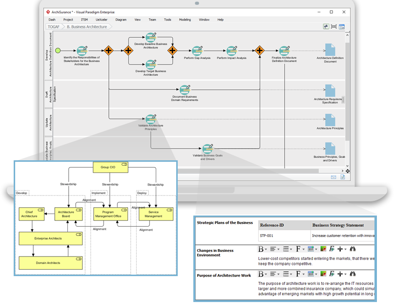
Introducción En el actual entorno tecnológico en constante evolución, la gestión eficaz de la arquitectura desempeña un papel fundamental en el éxito de una organización. El término «gobernanza de la arquitectura» se refiere al procesoGobernanza de la Arquitectura en la Práctica: Una Guía Completa




