Apa itu Generator Arsitektur Sistem MVC? Temukan Alat Desain UML Berbasis AI
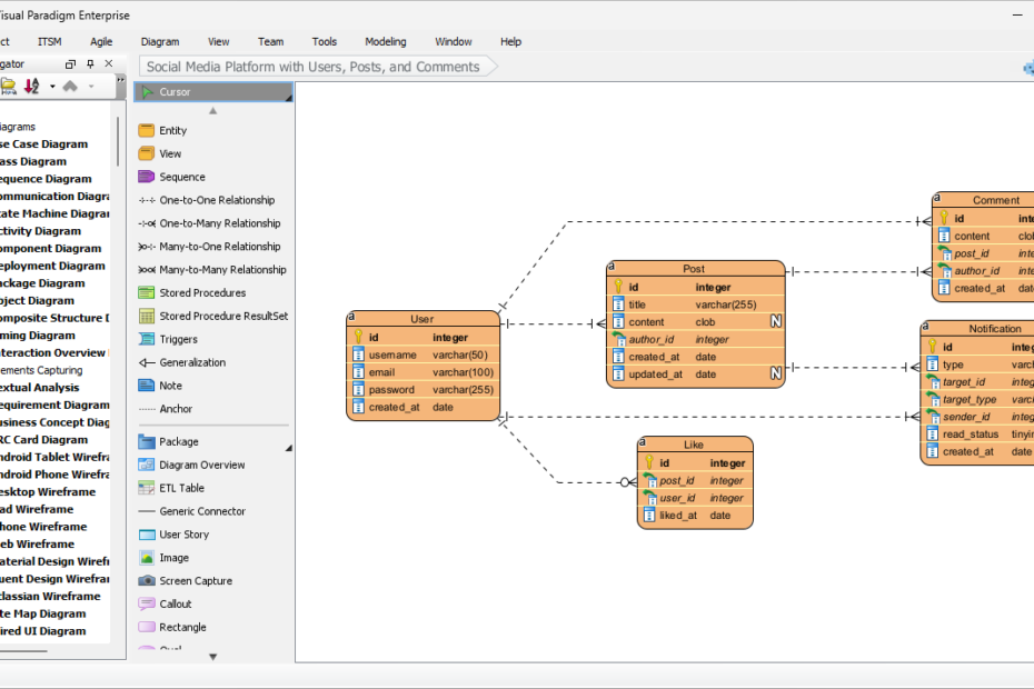
Pernahkah Anda merasa terjebak dalam menutupi kesenjangan antara kebutuhan perangkat lunak dan desain yang sebenarnya? Di sinilah Generator Arsitektur Sistem MVC menjadi sangat membantu. Dalam artikel ini, kita akan membahas apa yang dilakukan alat ini,Apa itu Generator Arsitektur Sistem MVC? Temukan Alat Desain UML Berbasis AI









