Generator Diagram ArchiMate AI Terbaik: Ekosistem Lengkap Visual Paradigm
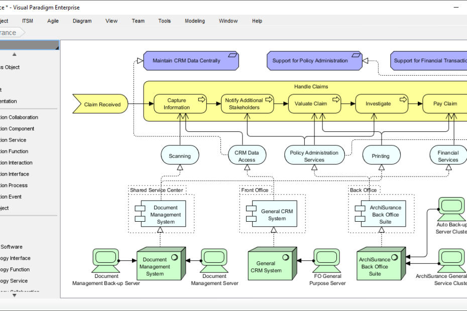
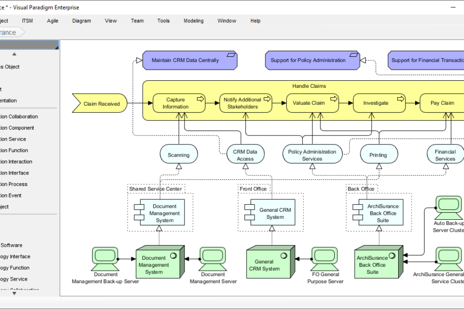
Membuat diagram ArchiMate bisa terasa membingungkan. Anda perlu menangkap arsitektur perusahaan yang kompleks secara akurat—kemampuan bisnis yang selaras dengan infrastruktur TI, elemen motivasi yang mendorong strategi, semuanya sambil mengikuti notasi ArchiMate 3 yang ketat. MenggambarGenerator Diagram ArchiMate AI Terbaik: Ekosistem Lengkap Visual Paradigm








