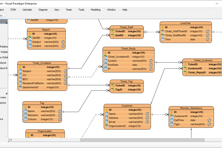
Menguasai Pemodelan ER: Panduan Langkah demi Langkah dengan Contoh Dunia Nyata (Bagian 4 dari 5)
Pemodelan Data dan Desain Berbasis Objek Pemodelan datadan desain berbasis objek merupakan dua komponen penting dalam rekayasa perangkat lunak. Sementara pemodelan data bertujuan untuk merepresentasikan data dan hubungan antar entitas, desain berbasis objek berfokus padaMenguasai Pemodelan ER: Panduan Langkah demi Langkah dengan Contoh Dunia Nyata (Bagian 4 dari 5)









