अनुक्रम आरेख मॉडलिंग का अधिग्रहण: विजुअल पैराडाइगम के साथ एक व्यावहारिक दृष्टिकोण
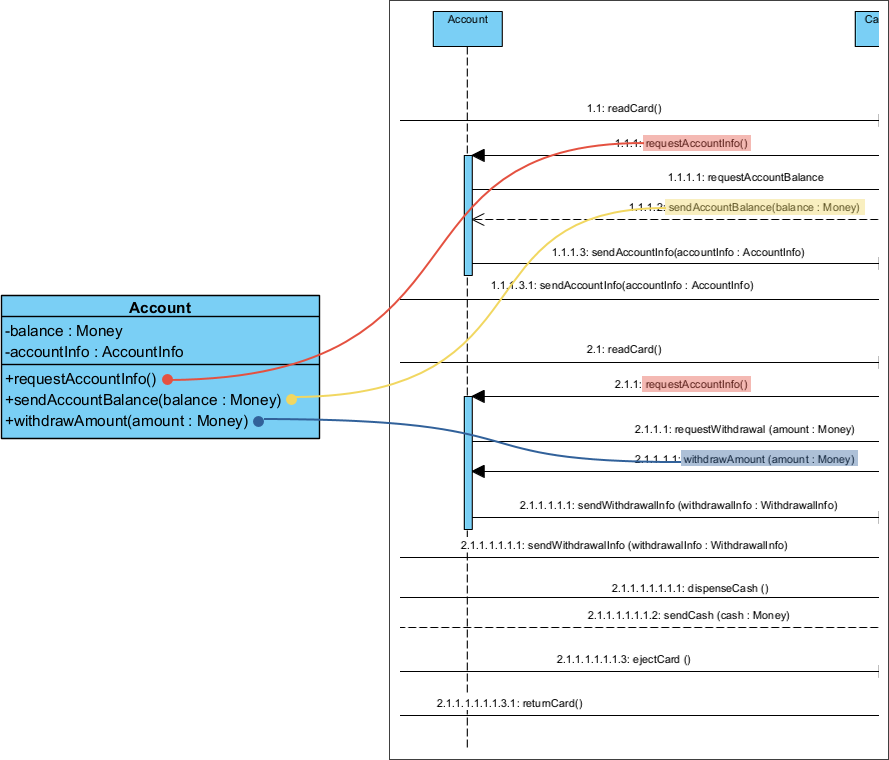
परिचय एकीकृत मॉडलिंग भाषा (UML) अनुक्रम आरेख एक प्रणाली के भीतर अंतःक्रियाओं को दृश्यात्मक रूप से समझने और समझने के लिए शक्तिशाली उपकरण हैं। क्या आप एक अनुभवी विकासकर्मी हैं या एक नए सॉफ्टवेयर प्रेमीअनुक्रम आरेख मॉडलिंग का अधिग्रहण: विजुअल पैराडाइगम के साथ एक व्यावहारिक दृष्टिकोण







