छोड़कर सामग्री पर जाएँ
विजुअल पैराडाइग्म के साथ एआई-संचालित उपयोग केस आरेख: अंतिम मार्गदर्शिका

विजुअल पैराडाइग्म के साथ एआई-संचालित उपयोग केस आरेख: अंतिम मार्गदर्शिका

आज के तेजी से बदलते सॉफ्टवेयर विकास विश्व में, स्पष्ट और सटीक बनानाउपयोग केस आरेख समय लेने वाला और त्रुटियों वाला हो सकता है। क्या आप एक व्यावसायिक विश्लेषक हैं जो प्रणाली की आवश्यकताओं कोविजुअल पैराडाइग्म के साथ एआई-संचालित उपयोग केस आरेख: अंतिम मार्गदर्शिका

विजुअल पैराडाइग्म के साथ एआई-संचालित क्लास आरेख: अंतिम मार्गदर्शिका

विजुअल पैराडाइग्म के साथ एआई-संचालित क्लास आरेख: अंतिम मार्गदर्शिका

तेजी से स्पष्ट क्लास आरेख बनाने में परेशानी? आप अकेले नहीं हैं। बहुत से डेवलपर्स और आर्किटेक्ट्स घंटों बिना किसी आधार के क्लास, विशेषताओं, संचालन और संबंधों के चित्रण में बर्बाद कर देते हैं। अगरविजुअल पैराडाइग्म के साथ एआई-संचालित क्लास आरेख: अंतिम मार्गदर्शिका

एआई अनुक्रम आरेख जनरेटर: विजुअल पैराडाइग्म आपके मॉडलिंग कार्यप्रणाली को कैसे बदलता है

एआई अनुक्रम आरेख जनरेटर: विजुअल पैराडाइग्म आपके मॉडलिंग कार्यप्रणाली को कैसे बदलता है

क्रमानुसार आरेख बनाने के लिए घंटों जीवन रेखाओं को खींचना, संदेशों को संरेखित करना और लेआउट को समायोजित करना शामिल था, ताकि आप एक प्रणाली में वस्तुओं के अंतरक्रिया के बारे में जानकारी प्राप्त करएआई अनुक्रम आरेख जनरेटर: विजुअल पैराडाइग्म आपके मॉडलिंग कार्यप्रणाली को कैसे बदलता है

एआई राज्य आरेख जनरेटर: चार प्लेटफॉर्मों पर राज्य यंत्र आरेखण को सक्षम बनाने वाला विजुअल पैराडाइग्म

एआई राज्य आरेख जनरेटर: चार प्लेटफॉर्मों पर राज्य यंत्र आरेखण को सक्षम बनाने वाला विजुअल पैराडाइग्म

राज्य आरेख बनाना—या राज्य यंत्र आरेख—करना भारी सा लग सकता है। आप एक वस्तु के जीवनचक्र का वर्णन करते हैं, राज्यों की सूची बनाते हैं जैसे “आराम”, “प्रोसेसिंग”, “त्रुटि”, गार्ड और घटनाओं के साथ संक्रमणएआई राज्य आरेख जनरेटर: चार प्लेटफॉर्मों पर राज्य यंत्र आरेखण को सक्षम बनाने वाला विजुअल पैराडाइग्म

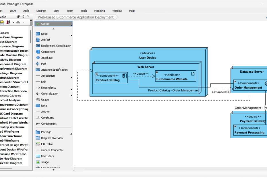
एआई डिप्लॉयमेंट डायग्राम जनरेटर: अपनी सिस्टम आर्किटेक्चर के लिए विजुअल पैराडाइग्म की शक्ति को अनलॉक करें

एआई डिप्लॉयमेंट डायग्राम जनरेटर: अपनी सिस्टम आर्किटेक्चर के लिए विजुअल पैराडाइग्म की शक्ति को अनलॉक करें

डिप्लॉयमेंट डायग्राम बनाना अत्यधिक भारी लग सकता है। आपको वास्तविक परिवेशों में सॉफ्टवेयर घटकों के हार्डवेयर पर कैसे चलने के बारे में दिखाते हुए नोड्स, आर्टिफैक्ट्स और कनेक्शन को सही ढंग से नक्शा बनाने कीएआई डिप्लॉयमेंट डायग्राम जनरेटर: अपनी सिस्टम आर्किटेक्चर के लिए विजुअल पैराडाइग्म की शक्ति को अनलॉक करें

एआई घटक आरेख जनरेटर: विजुअल पैराडाइग्म अपने मॉडलिंग कार्यप्रवाह को कैसे सक्षम बनाता है

एआई घटक आरेख जनरेटर: विजुअल पैराडाइग्म अपने मॉडलिंग कार्यप्रवाह को कैसे सक्षम बनाता है

घटक आरेख बनाना अत्यधिक भारी साबित हो सकता है। आपको सॉफ्टवेयर घटकों, उनके इंटरफेस, निर्भरता और बड़े पैमाने पर प्रणाली में उनके फिट होने के तरीके को नक्शा बनाने की आवश्यकता होती है—अक्सर कठिन समयएआई घटक आरेख जनरेटर: विजुअल पैराडाइग्म अपने मॉडलिंग कार्यप्रवाह को कैसे सक्षम बनाता है