UML中的对象图:连接类与实例的桥梁
引言: 对象图是统一建模语言(UML)的重要组成部分,广泛应用于软件工UML中的对象图:连接类与实例的桥梁
引言: 对象图是统一建模语言(UML)的重要组成部分,广泛应用于软件工UML中的对象图:连接类与实例的桥梁
引言 状态图是广泛应用于各个领域的强大工具,用于建模和可视化系统、流程应用状态图:全面指南
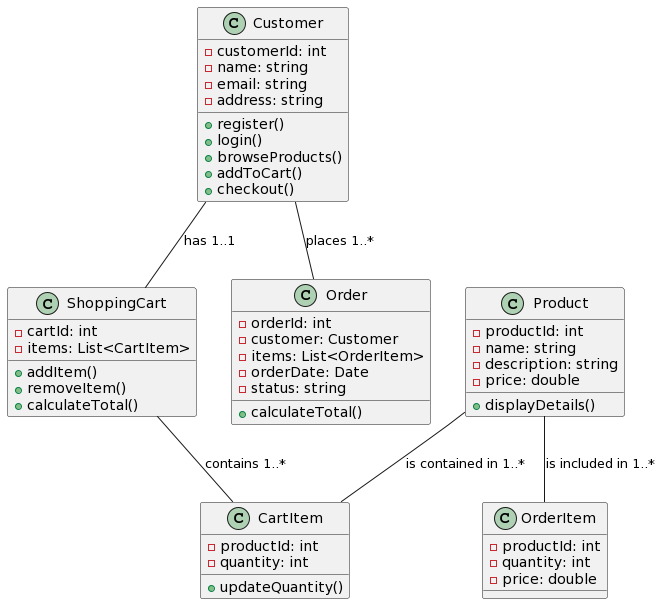
引言 在数字革命的时代背景下,图书馆在传播知识和培养人们对文学的热爱方设计一个稳健的图书馆管理系统:从概念到现实
在当今竞争激烈的商业环境中,了解您的客户比以往任何时候都更为关键。成功通过 Visual Paradigm 解锁客户体验设计的潜能
您是否厌倦了应对项目管理的复杂性?是否在应对陡峭的学习曲线和聘用认证专通过 Visual Paradigm 的 PMBOK 工具,最大化团队效率和生产力
引言 开放组架构框架(TOGAF)是一种被广泛采用的企业架构方法论,提理解TOGAF的需求管理阶段及其在TOGAF ADM中的作用
简介 在不断演变的技术环境中,教育机构必须为学生提供行业所需技能。Vi开启未来成功:Visual Paradigm的学术合作伙伴计划
引言 在不断变化的产品开发环境中,拥有一个清晰且引人注目的愿景至关重要解锁创新:产品愿景模板在敏捷软件开发中的力量
企业架构(EA)是组织实现其战略愿景并带来实际效益的关键工具。通过提供通过TOGAF实现业务与IT战略的对齐
业务模式画布(BMC)简介 业务模式画布(BMC)是一种战略工具,通过业务模式画布(BMC)完全指南