Menguasai Pemodelan ERD Lanjutan: Tutorial Komprehensif dengan Contoh
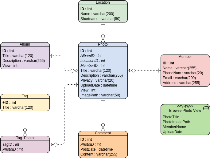
1. Pengantar ERD Diagram Entitas-Relasi (ERD) berfungsi sebagai alat visual yang kuat untuk memetakan secara komprehensif struktur basis data. Ini memberikan gambaran grafis tentang bagaimana berbagai entitas dalam basis data saling terkait, sekaligus menyoroti atributMenguasai Pemodelan ERD Lanjutan: Tutorial Komprehensif dengan Contoh









