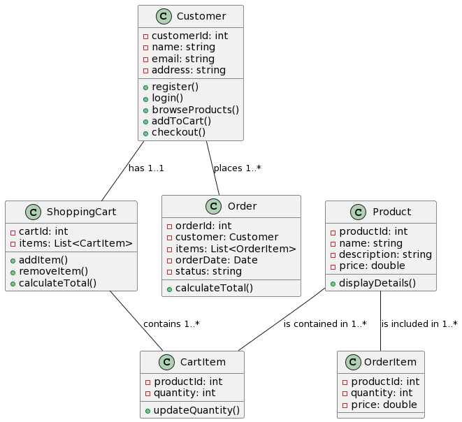
UML में वस्तु आरेख: क्लासेस और उदाहरणों के बीच के अंतर को दूर करना
परिचय: वस्तु आरेख सॉफ्टवेयर इंजीनियरिंग और सिस्टम डिजाइन में उपयोग किए जाने वाले समेकित मॉडलिंग भाषा (UML) का एक महत्वपूर्ण हिस्सा हैं। वे क्लास आरेख में परिभाषित अमूर्त अवधारणाओं और रनटाइम के दौरान उन क्लासेसUML में वस्तु आरेख: क्लासेस और उदाहरणों के बीच के अंतर को दूर करना







