सिस्टम मॉडलिंग लैंग्वेज (SysML) एक मॉडलिंग भाषा है जिसका उपयोग जटिल प्रणालियों के मॉडलिंग के लिए किया जाता है। यह यूनिफाइड मॉडलिंग लैंग्वेज (UML) का एक विस्तार है, जिसका उपयोग सॉफ्टवेयर विकास के लिए आमतौर पर किया जाता है। SysML को इंजीनियरों को जटिल प्रणालियों को एक व्यवस्थित तरीके से मॉडलिंग करने में सक्षम बनाने के लिए विकसित किया गया है, जिसमें प्रणाली के कार्यात्मक और भौतिक पहलुओं को शामिल किया गया है। SysML एक आरेखीय भाषा है, UML पर आधारित है, लेकिन इसमें सिस्टम इंजीनियरिंग के लिए विशिष्ट नए निर्माण हैं।
SysML को सिस्टम इंजीनियरों द्वारा जटिल प्रणालियों के मॉडलिंग के लिए डिज़ाइन किया गया है। यह उन प्रणालियों के मॉडलिंग के लिए विशेष रूप से उपयोगी है जिनमें सॉफ्टवेयर और हार्डवेयर दोनों घटक होते हैं, क्योंकि इससे इंजीनियरों को इन घटकों के बीच अंतरक्रिया के मॉडलिंग की अनुमति मिलती है। भाषा में सिस्टम इंजीनियरिंग के लिए विशिष्ट निर्माण शामिल हैं, जैसे आवश्यकताएं, सीमाएं और पैरामीट्रिक्स। SysML में UML के सामान्य निर्माण भी शामिल हैं, जैसे क्लासेस, ऑब्जेक्ट्स और संबंध।
SysML के लाभ
SysML के मुख्य लाभों में से एक यह है कि यह इंजीनियरों के बीच संचार के लिए एक सामान्य भाषा प्रदान करता है। यह इंजीनियरों को एक मानक सेट के निर्माण का उपयोग करके प्रणाली के मॉडलिंग की अनुमति देता है, जिससे अन्य लोगों के लिए मॉडल को समझना आसान हो जाता है। जटिल प्रणालियों पर काम करते समय जब एक से अधिक इंजीनियर शामिल हों, तो यह विशेष रूप से उपयोगी हो सकता है।
SysML का एक और लाभ यह है कि यह इंजीनियरों को प्रणाली के कार्यात्मक और भौतिक पहलुओं के मॉडलिंग की अनुमति देता है। यह महत्वपूर्ण है क्योंकि बहुत सी प्रणालियों में सॉफ्टवेयर और हार्डवेयर दोनों घटक होते हैं, और इन घटकों के बीच अंतरक्रिया के मॉडलिंग करना महत्वपूर्ण है। SysML ऐसे निर्माण प्रदान करता है जो इंजीनियरों को प्रणाली के तार्किक और भौतिक घटकों के मॉडलिंग की अनुमति देते हैं, साथ ही इन घटकों के बीच अंतरक्रिया के मॉडलिंग की भी अनुमति देते हैं।
SysML बनाम UML
SysML UML का एक विस्तार है, जिसे ऑब्जेक्ट मैनेजमेंट ग्रुप (OMG) द्वारा इंटरनेशनल काउंसिल ऑन सिस्टम्स इंजीनियरिंग (INCOSE) के सहयोग से सिस्टम इंजीनियरिंग के लिए विकसित किया गया है। इसे UML के प्रोफाइल एक्सटेंशन के रूप में विकसित किया गया था ताकि मौजूदा भाषा को सिस्टम इंजीनियरिंग के विचारों से भरने से बचाया जा सके। SysML को अपने आप में एक मॉडलिंग भाषा के रूप में माना जाता है, और इसमें सिस्टम इंजीनियरिंग के लिए विशिष्ट नए मॉडल तत्व जोड़े गए हैं, जबकि उस संदर्भ में उपयोगी नहीं होने वाले तत्व हटा दिए गए हैं।
SysML UML की तुलना में एक छोटी भाषा है, जिसमें केवल नौ अलग-अलग आरेख प्रकार हैं, जबकि UML में चौदह हैं। SysML आरेखों में ब्लॉक डिफिनिशन आरेख (BDDs), इंटरनल ब्लॉक आरेख (IBDs), आवश्यकता आरेख, पैरामेट्रिक आरेख, अनुक्रम आरेख, स्टेट मशीन आरेख, एक्टिविटी आरेख, उपयोग केस आरेख और पैकेज आरेख शामिल हैं। इन आरेख प्रकार जटिल सिस्टम इंजीनियरिंग गतिविधियों के विस्तृत विस्तार को कवर करते हैं, जैसे प्रणाली के घटकों और उनके संबंधों को परिभाषित करना लेकिन इसके व्यवहार और आवश्यकताओं के मॉडलिंग तक।
SysML आरेख के नौ प्रकार
SysML एक शक्तिशाली मॉडलिंग भाषा है जिसका उपयोग मॉडल-आधारित सिस्टम इंजीनियरिंग (MBSE) एप्लिकेशन में किया जाता है। यह प्रणाली की आवश्यकताओं, संरचना, व्यवहार और प्रणाली के घटकों के बीच अंतरक्रिया को कैप्चर करने के लिए एक मानकीकृत नोटेशन और शब्दावली प्रदान करता है। SysML आरेखों का उपयोग प्रणाली के विभिन्न पहलुओं के मॉडलिंग के लिए किया जाता है, जिसमें इसके भौतिक और कार्यात्मक पहलुओं, आवश्यकताओं और सीमाओं को शामिल किया गया है।
SysML आरेखों के नौ प्रकार हैं, प्रत्येक का एक विशिष्ट उद्देश्य है, और सहायक आवंटन तालिकाएं हैं।

SysML आरेखों के तीन श्रेणियां
SysML एक मॉडलिंग भाषा है जिसका उपयोग सिस्टम इंजीनियरिंग डिज़ाइन और विश्लेषण के लिए किया जाता है, और यह एक विस्तृत आरेख प्रकार की संख्या प्रदान करता है जो प्रणाली के विभिन्न पहलुओं के मॉडलिंग और प्रतिनिधित्व में मदद करते हैं। SysML आरेखों को व्यापक रूप से तीन श्रेणियों में बांटा जा सकता है: संरचना आरेख, आवश्यकता आरेख और व्यवहार आरेख।
- संरचना आरेख: संरचना आरेखों का उपयोग प्रणाली की भौतिक या तार्किक संरचना के प्रतिनिधित्व के लिए किया जाता है। SysML में संरचना आरेखों के दो मुख्य प्रकार हैं: ब्लॉक डिफिनिशन आरेख (BDDs) और इंटरनल ब्लॉक आरेख (IBDs)। BDDs का उपयोग प्रणाली के घटकों के वर्गीकरण और संरचना को दिखाने के लिए किया जाता है, जबकि IBDs एक ब्लॉक की आंतरिक संरचना और उसके भागों के बीच कनेक्शन को दिखाते हैं। पैकेज आरेख एक अन्य संरचना आरेख प्रकार है जो मॉडल के घटकों को पैकेज में व्यवस्थित करने और उनके निर्भरताओं को दिखाने के लिए उपयोग किया जाता है।
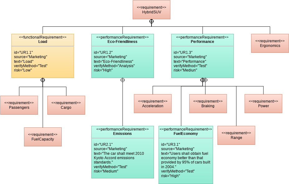
- आवश्यकता आरेख:आवश्यकता आरेख का उपयोग प्रणाली की आवश्यकताओं को परिभाषित और प्रबंधित करने के लिए किया जाता है। आवश्यकता आरेख का उपयोग प्रणाली की आवश्यकताओं को कैप्चर और व्यवस्थित करने के लिए किया जाता है। यह प्रणाली के दायरे को परिभाषित करने, स्टेकहोल्डर्स की पहचान करने और आवश्यकताओं को प्रणाली के विशिष्ट घटकों या भागों तक ट्रेस करने में मदद करता है।
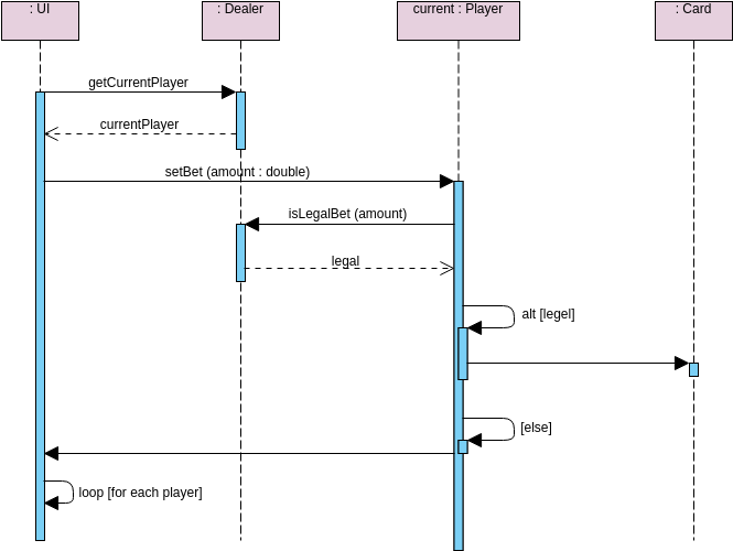
- व्यवहार आरेख:व्यवहार आरेखों का उपयोग प्रणाली के गतिशील व्यवहार के प्रतिनिधित्व के लिए किया जाता है, जिसमें इसकी गतिविधियां, अवस्थाएं और अंतरक्रियाएं शामिल हैं। SysML में व्यवहार आरेखों के कई प्रकार हैं, जैसे एक्टिविटी आरेख, स्टेट मशीन आरेख, सीक्वेंस आरेख और उपयोग केस आरेख। एक्टिविटी आरेख प्रणाली में गतिविधियों के प्रवाह को दिखाते हैं, स्टेट मशीन आरेख प्रणाली के घटनाओं और अवस्था में परिवर्तन के प्रति व्यवहार को दिखाते हैं, सीक्वेंस आरेख प्रणाली के घटकों या भागों के बीच अंतरक्रिया को दिखाते हैं, और उपयोग केस आरेख प्रणाली और इसके उपयोगकर्ताओं या बाहरी एजेंसियों के बीच अंतरक्रिया को दिखाते हैं।
संक्षेप में, SysML में नौ आरेख प्रकार हैं जिन्हें तीन मुख्य श्रेणियों में बांटा गया है: संरचना आरेख, आवश्यकता आरेख और व्यवहार आरेख। ये आरेख प्रणाली के विभिन्न पहलुओं के मॉडलिंग और प्रतिनिधित्व में मदद करते हैं, जैसे इसकी भौतिक और तार्किक संरचना, आवश्यकताएं और गतिशील व्यवहार।
प्रत्येक आरेख प्रकार और उसके उद्देश्य का संक्षिप्त विवरण यहां दिया गया है:
1. ब्लॉक परिभाषा आरेख (BDDs): BDDs का उपयोग प्रणाली के बनावट वाले ब्लॉकों और उनके संबंधों को परिभाषित करने के लिए किया जाता है। ब्लॉक प्रणाली के घटकों और उनकी अंतरक्रिया का प्रतिनिधित्व करते हैं, और इन्हें वर्गीकरण के रूप में भी बनाया जा सकता है।

2. आंतरिक ब्लॉक आरेख (IBDs): IBDs एक ब्लॉक की आंतरिक संरचना को दिखाते हैं, जिसमें ब्लॉक के बनावट वाले हिस्सों और उनके संबंधों को दिखाया जाता है।

3. आवश्यकता आरेख: आवश्यकता आरेखों का उपयोग प्रणाली की आवश्यकताओं को कैप्चर करने के लिए किया जाता है, जिसमें कार्यात्मक, प्रदर्शन और इंटरफेस आवश्यकताएं शामिल हैं। ये आवश्यकताओं को ट्रैक करने और यह सुनिश्चित करने के लिए एक तरीका प्रदान करते हैं कि वे पूरी की जा रही हैं।

4. पैरामेट्रिक आरेख: पैरामेट्रिक आरेखों का उपयोग प्रणाली के व्यवहार के मॉडलिंग के लिए किया जाता है, जिसमें यह दिखाया जाता है कि प्रणाली विभिन्न इनपुट और पर्यावरणीय स्थितियों के प्रति कैसे प्रतिक्रिया करती है। ये आरेख प्रणाली के पैरामीटरों और उनके मूल्यों के बीच संबंधों को दिखाते हैं।

5. क्रम आरेख: क्रम आरेखों का उपयोग समय के साथ सिस्टम घटकों के बीच अंतरक्रिया के मॉडलिंग के लिए किया जाता है। ये घटकों के बीच संदेशों के क्रम को दिखाते हैं और सिस्टम व्यवहार की पुष्टि के लिए उपयोग किया जा सकता है।

6. राज्य मशीन आरेख: राज्य मशीन आरेखों का उपयोग समय के साथ सिस्टम के व्यवहार के मॉडलिंग के लिए किया जाता है, जिसमें एक सिस्टम के विभिन्न राज्यों को दिखाया जाता है और यह दिखाया जाता है कि राज्यों के बीच कैसे संक्रमण होता है।

7. गतिविधि आरेख: गतिविधि आरेखों का उपयोग सिस्टम में गतिविधियों के प्रवाह के मॉडलिंग के लिए किया जाता है, जिसमें एक प्रक्रिया में शामिल चरणों और उनके संबंधों को दिखाया जाता है।
8. उपयोग केस आरेख: उपयोग केस आरेखों का उपयोग सिस्टम और उसके उपयोगकर्ताओं के बीच अंतरक्रिया के मॉडलिंग के लिए किया जाता है, जिसमें सिस्टम में शामिल विभिन्न उपयोग केस और अभिनेताओं को दिखाया जाता है।

9. पैकेज आरेख: पैकेज आरेखों का उपयोग सिस्टम के विभिन्न तत्वों को व्यवस्थित करने के लिए किया जाता है, जिसमें ब्लॉक, आवश्यकताएं और आरेख शामिल हैं।

इन आरेखों के अलावा, SysML में आवंटन तालिकाएं भी शामिल हैं, जो सिस्टम आवश्यकताओं को विशिष्ट सिस्टम घटकों में आवंटित करने और उनके कार्यान्वयन को ट्रैक करने का एक तरीका प्रदान करती हैं।
सारांश
SysML एक मॉडलिंग भाषा है जिसका उपयोग मॉडल-आधारित सिस्टम इंजीनियरिंग के लिए किया जाता है। यह जटिल सिस्टम के मॉडलिंग के लिए एक आरेखीय नोटेशन प्रदान करता है और सिस्टम के विनिर्देश, विश्लेषण, डिजाइन, सत्यापन और प्रमाणीकरण का समर्थन करता है। SysML में नौ प्रकार के आरेख हैं, जिनमें आवश्यकता आरेख, उपयोग केस आरेख, ब्लॉक परिभाषा आरेख, आंतरिक ब्लॉक आरेख, पैरामेट्रिक आरेख, क्रम आरेख, राज्य मशीन आरेख, गतिविधि आरेख और संचार आरेख शामिल हैं। इसके अलावा, SysML आवश्यकताओं, कार्यों और घटकों के बीच आवंटन के लिए आवंटन तालिकाएं प्रदान करता है, जिससे सिस्टम घटकों के ट्रेसेबिलिटी और बिना किसी बाधा के एकीकरण सुनिश्चित होता है। समग्र रूप से, SysML सिस्टम इंजीनियरों के लिए जटिल सिस्टम के मॉडलिंग के लिए एक शक्तिशाली उपकरण है और यह सुनिश्चित करता है कि सभी सिस्टम आवश्यकताओं को पूरा किया जाए।












