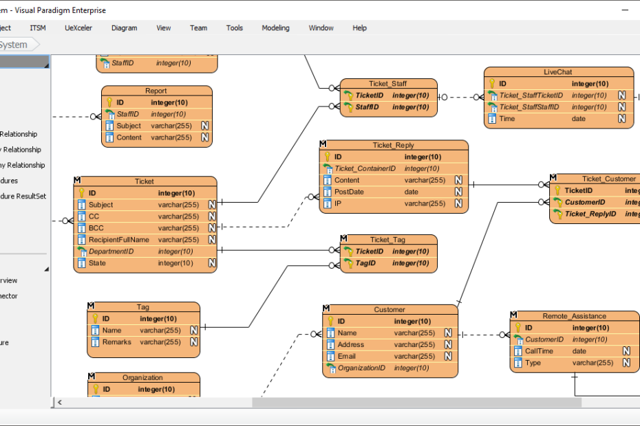
図書館システムの設計:ERDから正規化、データベーススキーマへ
はじめに 堅牢で効率的なデータベースシステムの設計は、図書館管理システ図書館システムの設計:ERDから正規化、データベーススキーマへ
はじめに 堅牢で効率的なデータベースシステムの設計は、図書館管理システ図書館システムの設計:ERDから正規化、データベーススキーマへ
はじめに データベースの世界では、効率性とデータの整合性が最も重要ですデータの最適化:データベース正規化のガイド
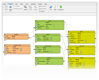
現代のソフトウェア開発の急速な流れの中では、効率性と正確さが鍵となりまVisual Paradigmで視覚的なデータベース設計の力を解き放つ
はじめに データ管理の分野において、組織の独自のニーズに応えるデータベデータベース設計の3つのレベルを理解する:コンセプチュアル、ロジカル、物理
はじめに データベース設計の分野において、正規化と非正規化の選択は、デデータの整合性とパフォーマンスのバランス:データベース設計における正規化と非正規化
Accelerate social media database modeling with the best AI ERD generator. Transform descriptions into professional schemas instantly using Visual Paradigm.
Master database architecture with Visual Paradigm’s AI DB Modeler. Convert business ideas into 3NF SQL schemas with live validation and testing.
構築するにはエンティティ関係図 (ERD) を従来の方法で作成するのはAIエンティティ関係図生成ツール:Visual Paradigmでより迅速なデータベース設計
チェン表記のERDを作成することは、負担に感じられるかもしれません。正AIチェン表記ERDジェネレーター:Visual Paradigmによるプロフェッショナルなデータモデリング