システムの挙動の可視化:例を交えた状態図の実用的ガイド
状態図(状態機械または有限状態機械とも呼ばれる)は、システムやプロセスシステムの挙動の可視化:例を交えた状態図の実用的ガイド
状態図(状態機械または有限状態機械とも呼ばれる)は、システムやプロセスシステムの挙動の可視化:例を交えた状態図の実用的ガイド
状態図とは何か 状態チャート図(状態機械図とも呼ばれる)は、ソフトウェ状態図の紹介:ソフトウェア工学のための包括的ガイド
今日の急速に変化するビジネス環境において、明確で簡潔なドキュメンテーシVisual Paradigmのドキュメントビルダーでドキュメンテーションの力を解き放つ
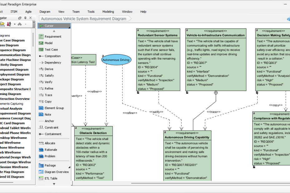
Transform text into SysML Requirement Diagrams with Visual Paradigm’s AI generator. Streamline MBSE, improve traceability, and boost engineering productivity.
SysML要件図を作成することは、負担に感じられることがあります。機能AI SysML要件図生成ツール:Visual Paradigmで強力なモデリングを解き放つ
SysML内部ブロック図(IBD)を手動で作成するのは時間がかかりますAI SysML内部ブロック図ジェネレーター:Visual Paradigmで強力なシステムモデリングを解禁
従来の方法でSysMLブロック定義図(BDD)を作成するのは時間がかかAIによるSysMLブロック定義図生成ツール:Visual Paradigmで簡単なシステムモデリングを実現
正確なSysMLパラメトリック図を作成するのは、意外と時間のかかる作業AI SysMLパラメトリック図ジェネレーター:Visual Paradigmで作成&最適化