高度なERDモデリングの習得:例を交えた包括的なチュートリアル
1. ERDの紹介 エンティティ関係図(ERD)は、データベースの構造高度なERDモデリングの習得:例を交えた包括的なチュートリアル
1. ERDの紹介 エンティティ関係図(ERD)は、データベースの構造高度なERDモデリングの習得:例を交えた包括的なチュートリアル
はじめに エンティティ・リレーションシップ(ER)モデリングは、効果的エンティティ・リレーションシップ(ER)モデリングに関するよくある質問(FAQ)
はじめに ソフトウェア開発の世界では、堅牢で効率的なアプリケーションを効果的なソフトウェア設計:クラス図とERDのバランス
はじめに データモデリングは情報技術(IT)システムの開発において重要ITシステムの効果的なデータモデリングのためのクラス図からエンティティ関係図(ERD)への変換
はじめに ソフトウェア開発およびシステム分析の分野において、システムのソフトウェア開発の効率化:効果的なシステム設計のためのユースケース、ERD、シーケンス図の統合
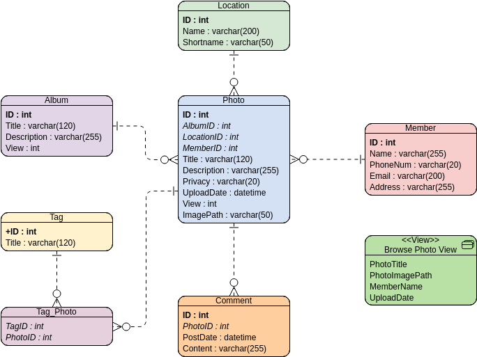
はじめに エンティティ関係図(ERD)は、データベース設計およびモデリERD設計の習得:効果的なデータベースモデリングのためのヒントとテクニック
データベース設計の世界では、抽象的な概念を具体的な構造に変換することはERDとデータベースの実装:コンセプトと現実の間をつなぐ
はじめに: データベース設計および管理の分野において、データの構造化のデータ管理の最適化:非正規化から正規化への旅
はじめに データベース正規化は、データベース管理の世界において極めて重例を交えてのデータベース正規化の包括的ガイド
はじめに クラス図とエンティティ関係図(ERD)は、ソフトウェアおよびクラス図とエンティティ関係図(ERD):比較ガイド