実践におけるアーキテクチャガバナンス:包括的なガイド
序論 今日の急速に進化する技術環境において、アーキテクチャの効果的な管実践におけるアーキテクチャガバナンス:包括的なガイド
序論 今日の急速に進化する技術環境において、アーキテクチャの効果的な管実践におけるアーキテクチャガバナンス:包括的なガイド
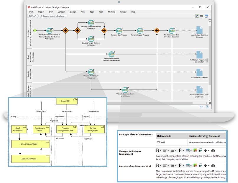
概要 現代ビジネスの変化し続ける環境において、企業アーキテクチャやそのアーキテクチャガバナンスフレームワーク – 組織構造
序論 ガバナンスは、組織の規模や業界を問わず、管理および運営において中ガバナンスの特徴:効果的な組織管理の柱
序論 ガバナンスは本質的に、組織が適切な行動と持続可能な成功へと導くたガバナンスの本質:持続可能な成功への道を導く
はじめに: 企業アーキテクチャは、ビジネス戦略を技術的ソリューションとVisual Paradigmを活用したTOGAF ADMの習得:企業アーキテクチャの成功への包括的ガイド
はじめに 現代のビジネス環境は常に変化し続けていますが、エンタープライVisual Paradigmのガイド・スルー・プロセスでTOGAF ADMの力を解き放つ
今日の急速に変化するビジネス環境において、成功する組織はエンタープライTOGAFとVisual Paradigmでエンタープライズアーキテクチャを習得する:スムーズな成功への道
序論 プロジェクトマネジメントとエンタープライズアーキテクチャは、組織PMBOKとTOGAF ADM:比較分析
はじめに 「TOGAF(The Open GroupアーキテクチャフレTOGAFの活用:ADMプロセスへのガイド
TOGAF(The Open Group Architecture FTOGAF ADMのフェーズGを解明する:成功裏な実装を確保する