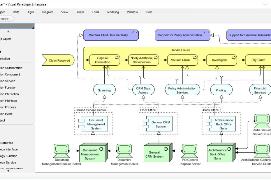
Najlepszy generator diagramów ArchiMate z AI: kompletny ekosystem Visual Paradigm
Tworzenie diagramów ArchiMate może wydawać się przytłaczające. Musisz precyzyjnie odwzorować złożone architektury przedsiębiorstw — możliwości biznesowe zgodne z infrastrukturą IT, elementy motywacyjne napędzające strategię, wszystko w ścisłym stosowaniu notacji ArchiMate 3. Rysowanie ręczne trwa wieleNajlepszy generator diagramów ArchiMate z AI: kompletny ekosystem Visual Paradigm








