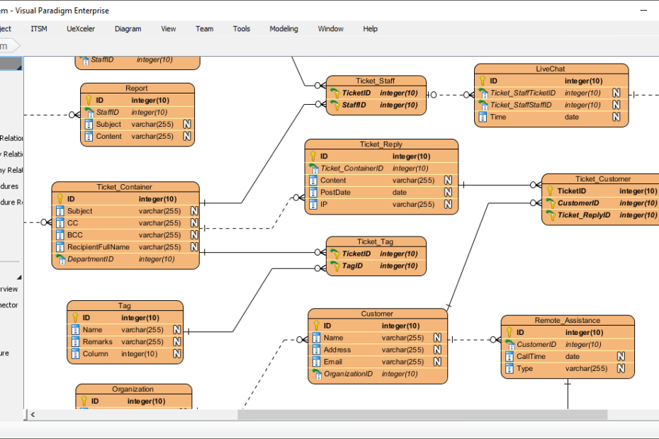
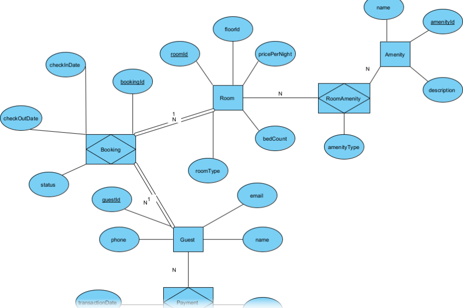
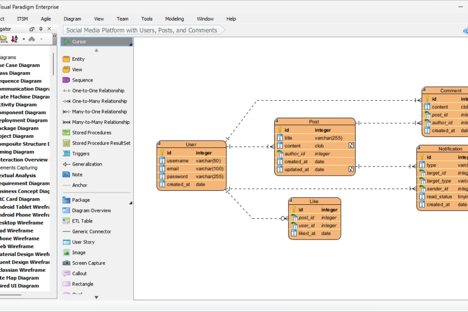
Opanowanie modelowania ER: Przewodnik krok po kroku z przykładami z życia wziętymi (część 4 z 5)
Modelowanie danych i projektowanie obiektowe Modelowanie danycha projektowanie obiektowe to dwa istotne elementy inżynierii oprogramowania. Podczas gdy modelowanie danych ma na celu przedstawienie danych i relacji między jednostkami, projektowanie obiektowe skupia się na tworzeniu obiektówOpanowanie modelowania ER: Przewodnik krok po kroku z przykładami z życia wziętymi (część 4 z 5)









