TOGAF ADM: Топ-10 техник – Часть 6: Требования к взаимодействию
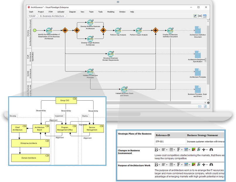
Требования к взаимодействию в организациях и расширенных предприятиях Определение степени взаимодействия, необходимой для обмена информацией и услугами, имеет важное значение в сложных организациях или расширенных предприятиях, поскольку это помогает установить четкие архитектурные требования для системTOGAF ADM: Топ-10 техник – Часть 6: Требования к взаимодействию









