Лучший генератор диаграмм ArchiMate с искусственным интеллектом: полная экосистема Visual Paradigm
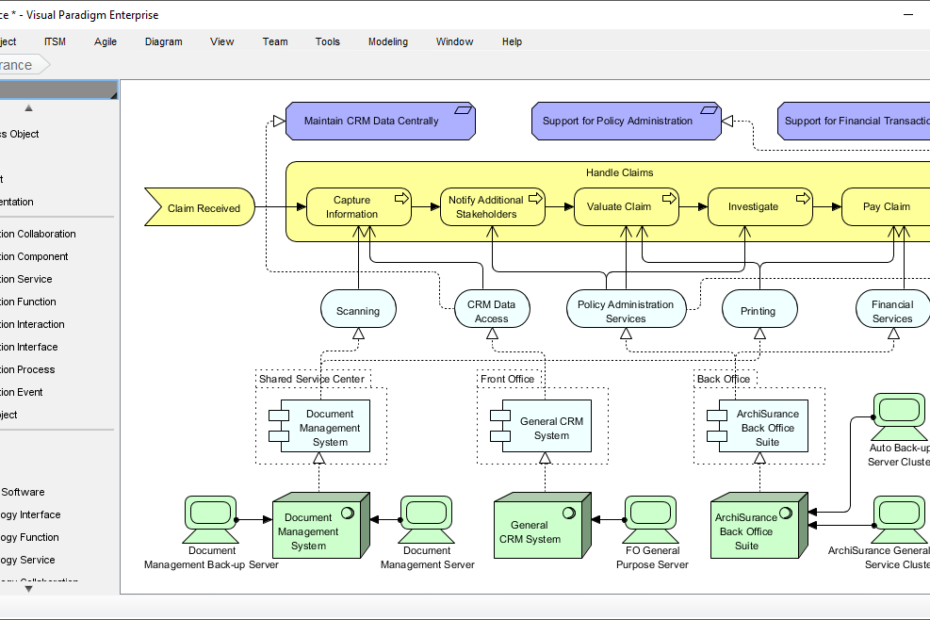
Создание диаграмм ArchiMate может показаться непосильной задачей. Вам нужно точно зафиксировать сложные корпоративные архитектуры — бизнес-возможности, согласованные с ИТ-инфраструктурой, элементы мотивации, определяющие стратегию, при этом строго соблюдая нотацию ArchiMate 3. Ручное рисование занимает вечность, аЛучший генератор диаграмм ArchiMate с искусственным интеллектом: полная экосистема Visual Paradigm







