AI-Powered TOGAF ADM Guide-Through (2026 Update) | Visual Paradigm

⌘K
  1. Home
  2. Docs
  3. AI-Powered TOGAF ADM Guid...
  4. 3. Preliminary Phase &#82...
  5. AI for Scoping Enterprise Organizations & Impacted Units

AI for Scoping Enterprise Organizations & Impacted Units

The Preliminary Phase of TOGAF ADM is all about laying a strong foundation: preparing your organization to build or enhance its Enterprise Architecture Capability. One of the first critical steps is scoping the enterprise organizations impacted — identifying which business units, departments, or external entities will be affected by the upcoming architecture changes, and understanding the nature and level of that impact.

In traditional approaches, this involves workshops, interviews, document reviews, and manual diagramming to categorize units as core (heavily affected), soft (indirectly influenced), or extended (outside the main scope but still touched). It’s essential work, but it can be time-consuming and prone to oversights, especially in large or complex organizations.

With Visual Paradigm’s AI-powered TOGAF Guide-Through, this step becomes simple, fast, and remarkably accurate. AI turns your high-level problem description into a clear, visual model — helping you start with professional results right away.

Why Scoping Impacted Units Matters in the Preliminary Phase

Proper scoping ensures:

  • You engage the right stakeholders from the beginning
  • You understand potential risks, benefits, and dependencies early
  • The architecture effort aligns with real business needs
  • You avoid scope creep or missing critical areas later

TOGAF recommends classifying impacted units and often visualizing them (e.g., using ArchiMate) to communicate impact clearly. This sets the stage for governance, team setup, and the rest of the ADM cycle.

How AI Makes Scoping Effortless in Visual Paradigm

In the TOGAF Guide-Through, navigate to the Preliminary Phase activity: Scope the Enterprise Organizations Impacted. Here’s the straightforward process:

  1. Describe Your Context
    Enter a natural language description of the architecture initiative — for example: “We’re implementing a new cloud-based ERP system to streamline supply chain and finance operations across global manufacturing plants, regional sales offices, and central procurement teams.”

  2. AI Analyzes and Generates
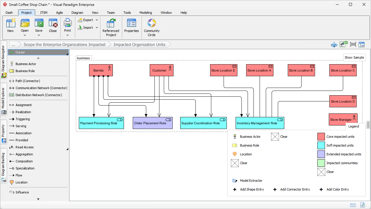
    The AI processes your input and instantly identifies key impacted organization units. It categorizes them (e.g., core: manufacturing and finance; soft: sales and procurement; extended: suppliers or regulatory bodies) and analyzes the type and level of impact (positive/negative, high/medium/low).
  3. Instant ArchiMate Diagram
    AI creates a clean, standards-compliant ArchiMate diagram showing the organization structure with impacted units highlighted — often using color coding for impact levels (e.g., red for high impact, yellow for medium, green for low). The diagram uses appropriate ArchiMate elements like Organization Units, Locations, or Actors as needed.

    An ArchiMate generated by AI to indicate the impacted organization units (Preliminary Phase of TOGAF ADM), based on a problem description

The generated diagram opens directly in Visual Paradigm’s editor. You can refine it by adding details, adjusting colors, linking to other models, or collaborating with your team — everything stays fully under your control.

Benefits You’ll Notice Immediately

  • Speed: Go from description to visual model in seconds instead of hours or days.
  • Accuracy & Completeness: AI draws on TOGAF best practices to suggest comprehensive units and impacts you might otherwise miss.
  • Clarity for Stakeholders: A professional ArchiMate diagram makes it easy to discuss and agree on scope with executives, business leaders, and IT teams.
  • Foundation for Later Phases: This early artifact feeds forward, helping with maturity assessment, governance setup, and vision creation in Phase A.

Whether you’re starting a digital transformation, cloud migration, or process optimization, AI ensures your Preliminary Phase scoping is thorough, visual, and aligned with TOGAF standards — without the usual complexity.

Ready to Scope Smarter?

Experience how AI simplifies one of the most important early steps in TOGAF ADM.

Download Visual Paradigm today and start your free trial — enter a quick description in the Guide-Through and watch AI generate your first Impacted Organization Units ArchiMate diagram in moments.

Make the foundation of your enterprise architecture strong, clear, and fast — the way it should be.