优化数据:数据库规范化指南
引言 在数据库领域,效率和数据完整性至关重要。数据库规范化是一种将数据优化数据:数据库规范化指南
引言 在数据库领域,效率和数据完整性至关重要。数据库规范化是一种将数据优化数据:数据库规范化指南
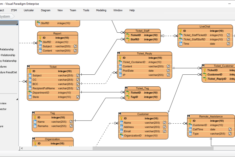
你准备好将数据建模提升到新水平了吗?Visual Paradigm 的通过 Visual Paradigm 的实体关系图(ERD)工具,解锁数据建模的强大功能,适用于 ORM Hibernate 框架
在现代软件开发的快节奏环境中,效率和精准至关重要。在设计和维护数据库方通过 Visual Paradigm 解锁可视化数据库设计的强大功能
引言 在数据管理领域,设计一个满足组织独特需求的数据库系统是一项多方面掌握数据库设计的三个层次:概念、逻辑与物理
引言 在数据库设计领域,选择规范化还是反规范化是一个关键决策,会显著影平衡数据完整性和性能:数据库设计中的规范化与反规范化
Accelerate social media database modeling with the best AI ERD generator. Transform descriptions into professional schemas instantly using Visual Paradigm.
Master database architecture with Visual Paradigm’s AI DB Modeler. Convert business ideas into 3NF SQL schemas with live validation and testing.
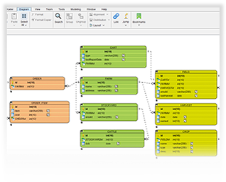
构建一个实体关系图 (ERD) 传统方式耗时良久。你绘制实体,猜测关系AI实体关系图生成器:借助Visual Paradigm实现更快的数据库设计
创建陈氏记法ERD可能会让人感到压力巨大。你需要精确的符号——实体用矩AI陈氏记法ERD生成器:使用Visual Paradigm进行专业数据建模