掌握高级ERD建模:包含示例的全面教程
1. ERD简介 实体-关系图(ERD)是一种强大的可视化工具,可用于掌握高级ERD建模:包含示例的全面教程
1. ERD简介 实体-关系图(ERD)是一种强大的可视化工具,可用于掌握高级ERD建模:包含示例的全面教程
简介 实体-关系(ER)建模是有效数据库设计的基石,提供了一种结构化的实体-关系(ER)建模常见问题(FAQ)
引言 在软件开发领域,创建一个强大且高效的软件应用需要周密的规划与设计有效的软件设计:平衡类图与ERD
引言 数据建模在信息技术(IT)系统开发中起着至关重要的作用。它涉及创将类图转换为实体-关系图(ERD),以实现IT系统的有效数据建模
引言 在软件开发和系统分析领域,理解系统各个组件之间的交互至关重要。用简化软件开发:统一用例、ERD 和序列图以实现有效的系统设计
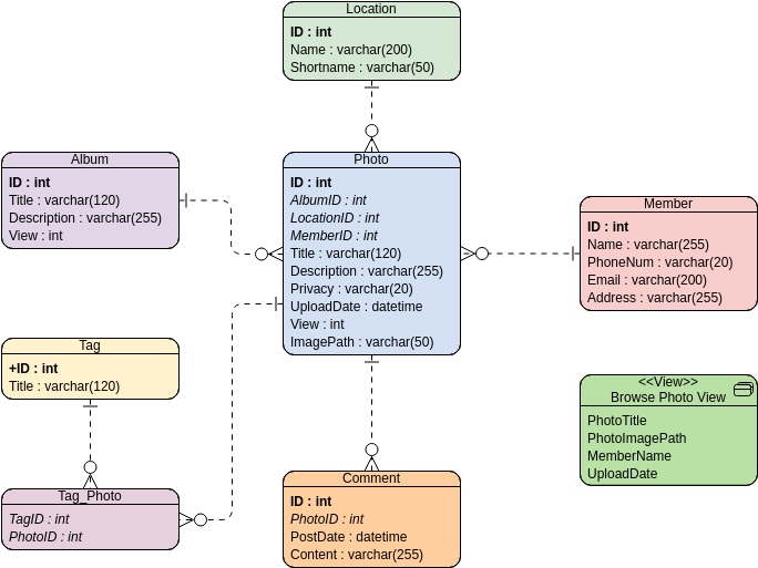
引言 实体-关系图(ERD)是数据库设计与建模领域中的基本工具。它们提掌握ERD设计:高效数据库建模的技巧与窍门
在数据库设计领域,将抽象概念转化为具体结构是构建功能强大且高效的数据库ERD与数据库实现:弥合概念与现实之间的差距
引言: 在数据库设计与管理领域,数据结构化的艺术与数据本身同样重要。想优化数据管理:从反规范化到规范化的旅程
引言 数据库规范化是数据库管理领域的一个关键概念。它是一种通过减少数据数据库规范化详解与示例
引言 类图和实体-关系图(ERD)是软件和数据库设计中的两种重要工具。类图与实体-关系图(ERD):比较指南