Beste AI-ArchiMate-Diagramm-Generator: Das vollständige Ökosystem von Visual Paradigm
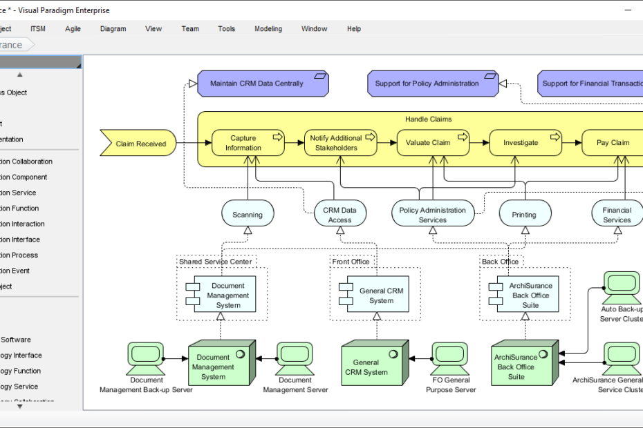
Das Erstellen von ArchiMate-Diagrammen kann überwältigend wirken. Sie müssen komplexe Unternehmensarchitekturen genau erfassen – Geschäftsleistungen, die mit der IT-Infrastruktur abgestimmt sind, Motivationselemente, die die Strategie vorantreiben, alles unter strikter Einhaltung der ArchiMate 3-Notation. Manuelle ZeichnungBeste AI-ArchiMate-Diagramm-Generator: Das vollständige Ökosystem von Visual Paradigm








