ER-Modellierung meistern: Eine Schritt-für-Schritt-Anleitung mit realen Beispielen (Teil 4 von 5)
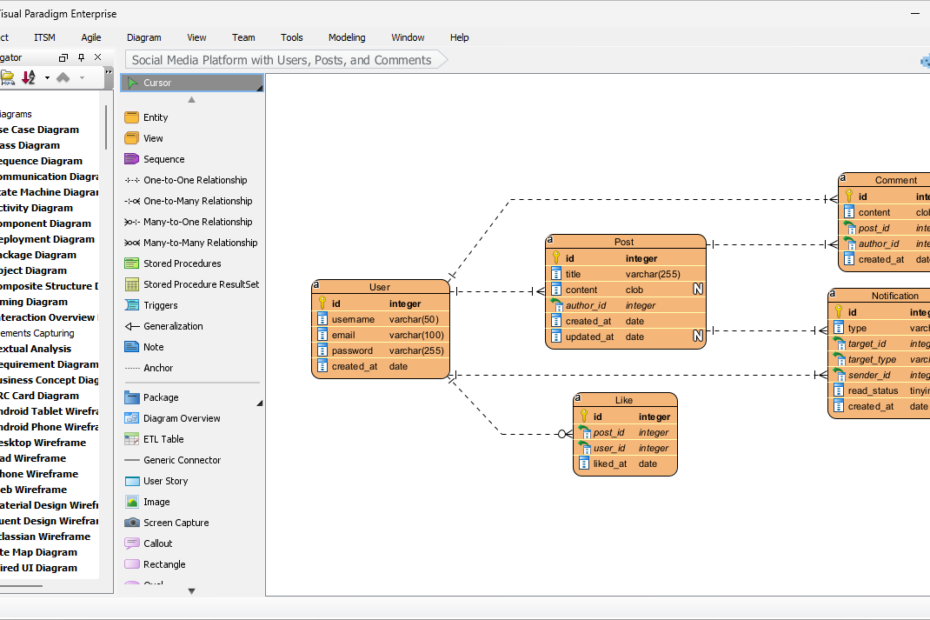
Datenmodellierung und objektorientierte Gestaltung Datenmodellierung und objektorientierte Gestaltung sind zwei wesentliche Bestandteile der Softwareentwicklung. Während die Datenmodellierung darauf abzielt, Daten und Beziehungen zwischen Entitäten darzustellen, konzentriert sich die objektorientierte Gestaltung auf die Erstellung von Softwareobjekten,ER-Modellierung meistern: Eine Schritt-für-Schritt-Anleitung mit realen Beispielen (Teil 4 von 5)









