Objektdiagramm in UML: Brückenschlag zwischen Klassen und Instanzen
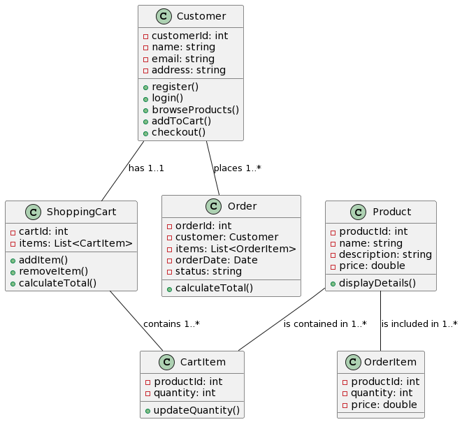
Einführung: Objektdiagramme sind ein wesentlicher Bestandteil der Unified Modeling Language (UML), die in der Softwareentwicklung und Systemgestaltung eingesetzt wird. Sie dienen als entscheidende Brücke zwischen den abstrakten Konzepten, die in Klassendiagrammen definiert sind, und denObjektdiagramm in UML: Brückenschlag zwischen Klassen und Instanzen






