ArchiMate is an open-standard enterprise architecture modeling language developed and maintained by The Open Group. It provides a unified, unambiguous way to describe, analyze, and visualize the relationships among business domains, IT systems, information flows, organizational structures, and technical infrastructure. As a vendor-independent standard, ArchiMate is supported by multiple modeling tools (including Visual Paradigm’s certified ArchiMate 3.2 environment used throughout this course) and consulting practices, ensuring organizations are not locked into a single proprietary solution.
Think of ArchiMate as the “blueprint language” for the modern enterprise—much like how architects use standardized drawings to describe a building’s structure, function, and systems. ArchiMate defines a common vocabulary and notation so that business leaders, enterprise architects, application developers, infrastructure teams, and other stakeholders can all “speak the same language” when discussing how the organization works today and how it should evolve tomorrow.
Core Characteristics
- Open and Independent — Freely available specification (with the official ArchiMate Specification downloadable from The Open Group), no licensing fees for usage, and no dependency on any one software vendor.
- Purpose-built for Enterprise Architecture — Focused on holistic modeling across layers (strategy, business, application, technology, physical) rather than being a general-purpose diagramming tool or a detailed software design language like UML.
- Service-Oriented and Layered — Emphasizes how higher-level services (e.g., a business capability) are realized by lower-level elements (e.g., applications and infrastructure), making dependencies explicit and traceable.
The current version, ArchiMate 3.2, refines the language with clearer concept definitions (e.g., for outcomes, constraints, business functions, and products), an improved Technology Layer metamodel (better handling of physical elements, devices, system software, and composition/aggregation), and expanded derivation rules for relationships—all while preserving full backward compatibility and avoiding the introduction of entirely new element types.
Practical Examples of ArchiMate in Action
Here are a few straightforward, real-world illustrations that show why ArchiMate is so valuable:
-
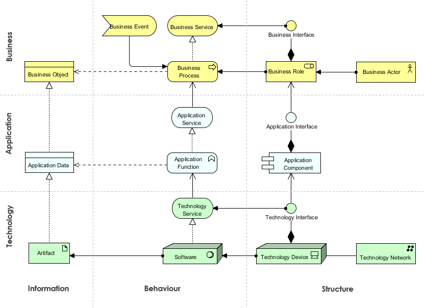
Cross-Layer Business-IT Alignment A common need in any organization is to understand how business processes depend on IT systems and infrastructure. ArchiMate’s Layered Viewpoint elegantly captures this:
- A Business Service (“Customer Order Fulfillment”) is realized by
- Application Components (e.g., ERP system modules) that run on
- Technology Nodes (cloud servers, databases).
This single diagram instantly reveals risks if a server goes down or if the ERP vendor changes pricing.
Here are real examples of layered ArchiMate models showing business, application, and technology layers clearly connected:
-
Motivation and Strategy Modeling Before jumping into processes or systems, organizations often start with “why.” ArchiMate’s Motivation Viewpoint links external drivers to internal goals and requirements.
Example: A retail company faces a Driver (“Rising customer expectation for mobile shopping”). This leads to Goals (“Provide seamless omnichannel experience”) and Requirements (“Mobile app must support real-time inventory”), which in turn are realized by new business processes and applications.
This kind of diagram helps executives see the traceability from strategic intent to concrete implementation.
Visual example of a motivation viewpoint connecting drivers, goals, outcomes, and requirements:

-
Quick Notation Overview At its foundation, ArchiMate uses distinct visual cues for the three core aspects across layers:
- Active Structure (who or what performs action) — typically square/rectangular icons with human or system symbols
- Behavior (what happens) — rounded rectangles or ovals for processes, functions, services
- Passive Structure (what is acted upon) — rectangles for objects, data, products
This consistent “noun-verb-object” style makes diagrams intuitive even for non-architects.
Cheat-sheet style overview of core ArchiMate element types and their visual distinctions:
ArchiMate isn’t about drawing pretty pictures—it’s about creating shared understanding that drives better decisions, faster change, and true business-IT alignment.




