Maîtrise de la modélisation avancée des diagrammes Entité-Relation : un tutoriel complet avec exemples
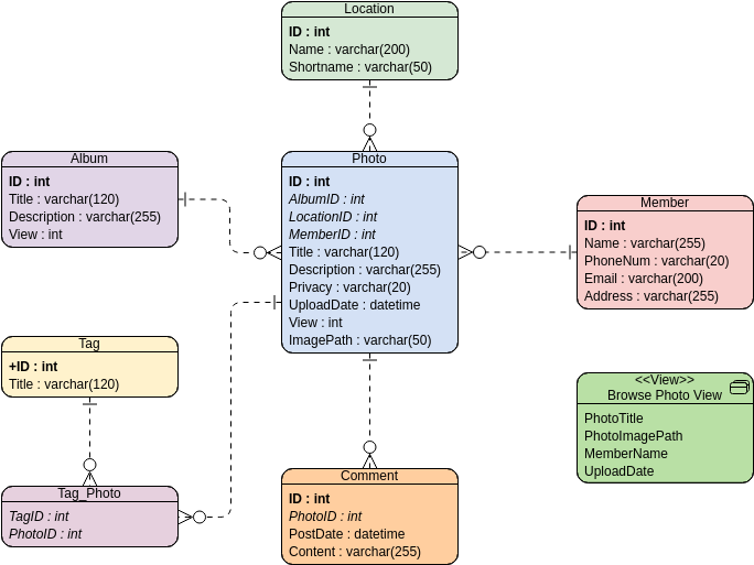
1. Introduction aux diagrammes Entité-Relation Un diagramme Entité-Relation (ERD) constitue un outil visuel puissant pour cartographier de manière complète la structure d’une base de données. Il fournit une représentation graphique de la manière dont lesMaîtrise de la modélisation avancée des diagrammes Entité-Relation : un tutoriel complet avec exemples









