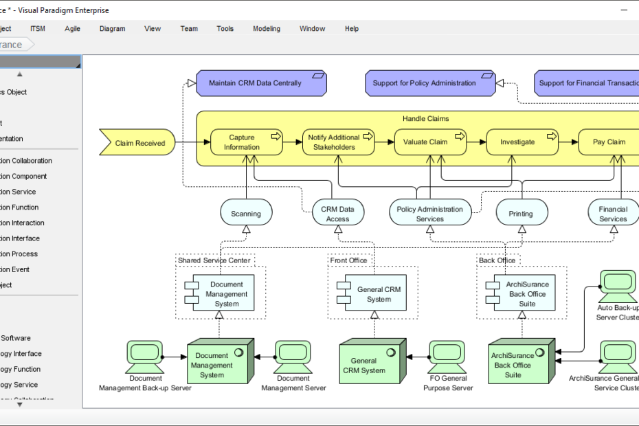
Techniques de planification de migration et matrice d’évaluation et de déduction des facteurs d’implémentation
Introduction La planification de migration est une étape cruciale dans la mise en œuvre de nouvelles architectures ou systèmes au sein d’une organisation. Elle consiste à élaborer une stratégie globale pour passer de l’état actuelTechniques de planification de migration et matrice d’évaluation et de déduction des facteurs d’implémentation







