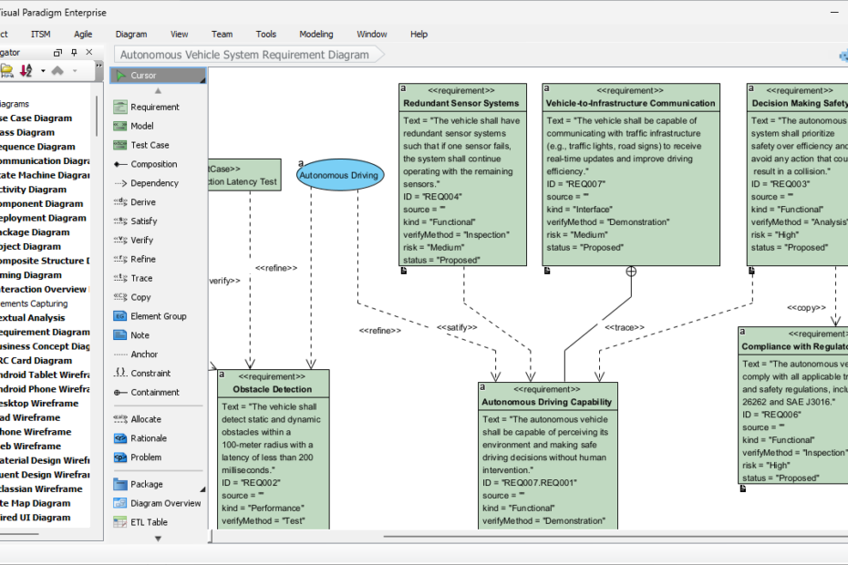
Générateur de diagrammes d’architecture Azure avec IA
Mettre en place l’infrastructure cloud ne devrait pas être une tâche manuelle fastidieuse. Si vous avez déjà passé des heures à chercher l’icône appropriée ou à essayer d’aligner les points de connexion pour une architectureGénérateur de diagrammes d’architecture Azure avec IA









