Maîtriser la modélisation ER : un guide étape par étape avec des exemples du monde réel (Partie 5 sur 5)
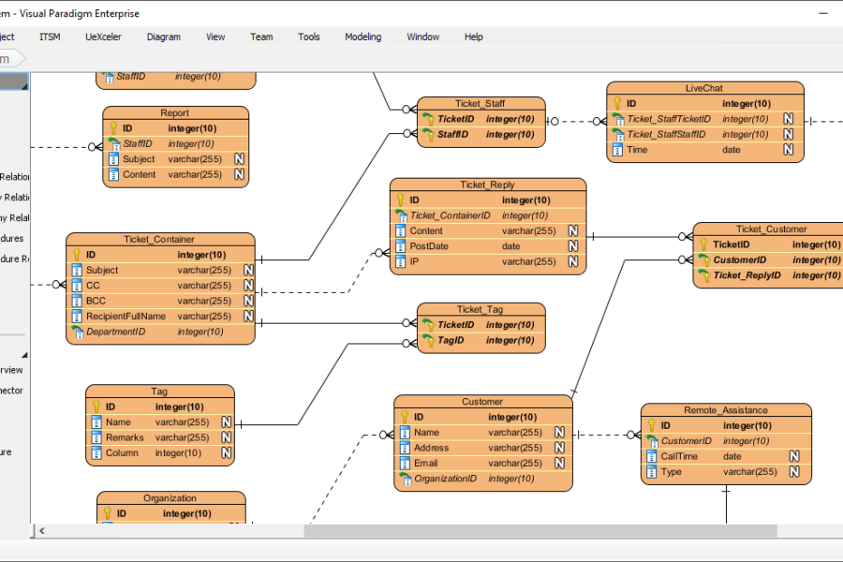
Explorer les concepts et éléments clés des diagrammes entité-association (ERD) Qu’est-ce qu’un diagramme entité-association (ERD) Un diagramme entité-association (ERD) est un outil puissant pour la modélisation des données qui permet aux développeurs et aux concepteursMaîtriser la modélisation ER : un guide étape par étape avec des exemples du monde réel (Partie 5 sur 5)









