TOGAF ADM: 10 teknik terbaik – Bagian 8: Validasi Analisis Kesenjangan
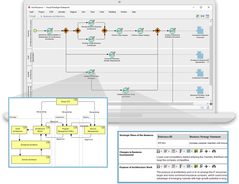
Mengapa Validasi Analisis Kesenjangan untuk EA Analisis kesenjangan adalah teknik yang umum digunakan di berbagai industri dan bidang, khususnya dalam arsitektur perusahaan. Artikel ini mengasumsikan pengetahuan awal tentang analisis kesenjangan dan tidak bermaksud memberikan pengantarTOGAF ADM: 10 teknik terbaik – Bagian 8: Validasi Analisis Kesenjangan









