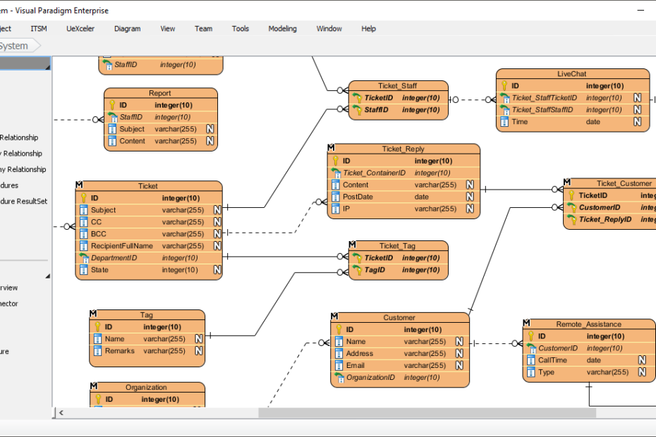
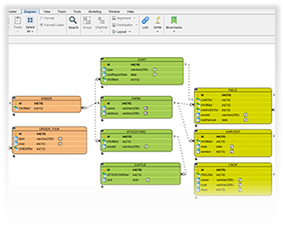
Simplificação de Dados: Um Guia sobre Normalização de Banco de Dados
Introdução No mundo dos bancos de dados, eficiência e integridade dos dados são fundamentais. A normalização de bancos de dados é o processo que traz ordem ao caos dos dados, reduzindo a redundância e garantindoSimplificação de Dados: Um Guia sobre Normalização de Banco de Dados






