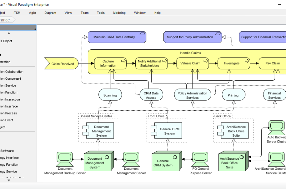
Melhor Gerador de Diagramas ArchiMate com IA: o Ecossistema Completo do Visual Paradigm
Criar diagramas ArchiMate pode parecer esmagador. Você precisa capturar arquiteturas empresariais complexas com precisão — capacidades de negócios alinhadas à infraestrutura de TI, elementos de motivação que impulsionam a estratégia, tudo isso seguindo rigorosamente aMelhor Gerador de Diagramas ArchiMate com IA: o Ecossistema Completo do Visual Paradigm








