TOGAF ADM: As 10 principais técnicas – Parte 7: Avaliação da Prontidão para Transformação Empresarial
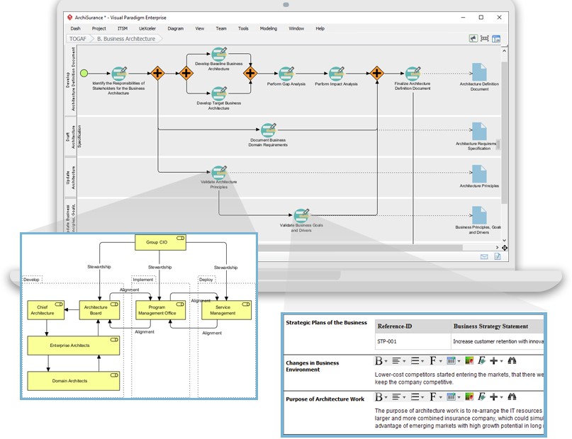
Avaliação da Prontidão para Transformação Empresarial A implementação bem-sucedida da transformação de arquitetura exige uma compreensão abrangente da prontidão de uma organização para mudar. Este processo de avaliação da prontidão envolve identificar e avaliar osTOGAF ADM: As 10 principais técnicas – Parte 7: Avaliação da Prontidão para Transformação Empresarial









