Оптимизация данных: Руководство по нормализации баз данных
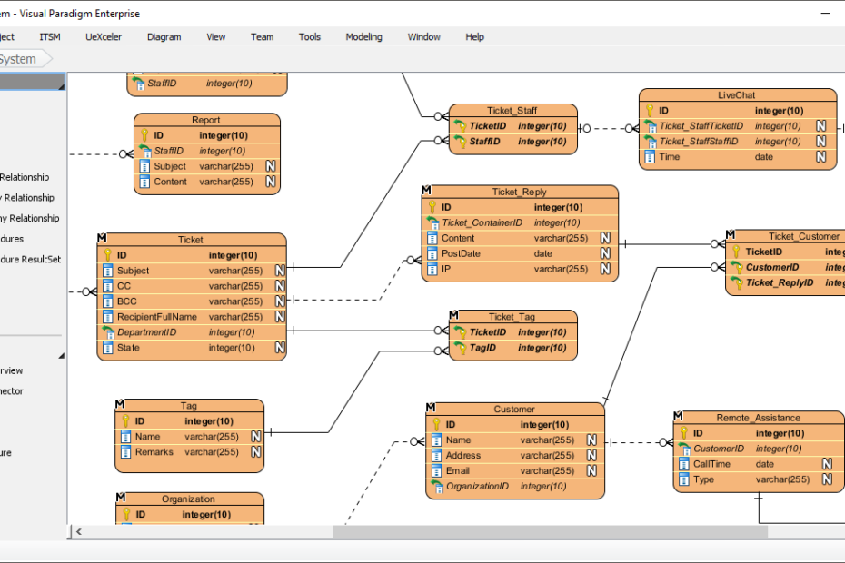
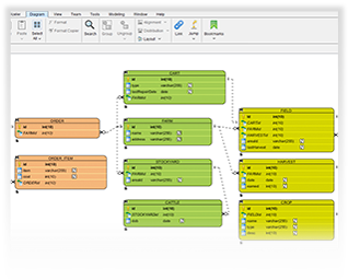
Введение В мире баз данных важнейшими являются эффективность и целостность данных. Нормализация баз данных — это процесс, который наводит порядок в хаосе данных, уменьшая избыточность и обеспечивая сохранение согласованности информации. В этом всестороннем руководстве мыОптимизация данных: Руководство по нормализации баз данных






