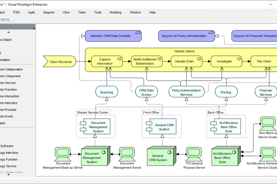
Công cụ tạo sơ đồ ArchiMate AI tốt nhất: Hệ sinh thái toàn diện của Visual Paradigm
Việc tạo sơ đồ ArchiMate có thể khiến bạn cảm thấy choáng ngợp. Bạn cần ghi lại chính xác các kiến trúc doanh nghiệp phức tạp—các năng lực kinh doanh phải phù hợp với hạCông cụ tạo sơ đồ ArchiMate AI tốt nhất: Hệ sinh thái toàn diện của Visual Paradigm








